Something went wrong! Please try again.
Something went wrong! Please try again.
Something went wrong! Please try again.
OpenSDA是内置在多款恩智浦评估板中的串行调试适配器。它是计算机(或其他USB主机)和嵌入式目标处理器之间的桥梁,只需通过一根简单的USB线缆,便可用它进行调试、闪存编程和串行通信。
OpenSDA硬件包含一个采用Kinetis® K2x微控制器的电路和一个集成式USB控制器。在软件方面,它集成了大容量存储设备引导加载程序,可以快速、轻松地加载OpenSDA应用,例如闪存编程器、运行控制调试接口、串行至USB转换器等。
| 跳线 | 设置 | 说明 |
|---|---|---|
J22 |
1-2 | RESET开关连接到RST MCU |
注:
仅适用于RevA:
R537UJA1132的SPI通信,必须移除R177和R154以交换信号PTA29/FTM5_CH4/LPUART2_TX/LPSPI1_SIN_LS和PTA27/FTM5_CH2/LPSPI1_SOUT/LPUART0_TX_LS通过外部线
Something went wrong! Please try again.
Something went wrong! Please try again.
| 组件 | S32K148 |
|---|---|
| LED红灯 | PTE21 |
| LED蓝灯 | PTE23 |
| LED绿灯 | PTE22 |
| 电位计 | PTC28 |
| SW3 | PTC12 |
| SW4 | PTC13 |
| OpenSDA UART TX | PTC7 (LPUART1_TX) |
| OpenSDA UART RX | PTC6 (LPUART1_RX) |
| CAN TX | PTE5 (CAN0_TX) |
| CAN RX | PTE4 (CAN0_RX) |
| LIN1 TX | PTA3 (LPUART0_TX) |
| LIN1 RX | PTA2 (LPUART0_RX) |
| LIN2 TX | PTA9 (LPUART2_TX) |
| LIN2 RX | PTA8 (LPUART2_RX) |
| SBC_SCK | PTA28 (LPSPI1_SCK) |
| SBC_MISO | PTA29 (LPSPI1_SIN) |
| SBC_MOSI | PTA27 (LPSPI1_SOUT) |
| SBC_CS | PTA26 (LPSPI1_PCS0) |
Something went wrong! Please try again.
如使用S32 Design Studio for Arm v1.3,则S32K144EVB性能更佳。
注:查看S32 Design Studio页面获取最新版本。
下载S32 DESIGN STUDIO IDESomething went wrong! Please try again.
S32K144EVB评估板采用FreeMASTER工具进行运行时调试效果更好。
也可以下载并安装FreeMASTER通信驱动程序(源代码已经包含在示例项目中)。
注:查看FreeMASTER页面获取最新版本。
FREEMASTER工具Something went wrong! Please try again.
| 跳线 | 设置 | 说明 |
|---|---|---|
J7 |
1-2 | MCU VDD域连接至3.3V |
| 2-3 (默认) | MCU VDD域连接至5V | |
J8 |
1-2 (默认) | 5V域由12V电源供电 |
| 2-3 | 5V域由USB微型连接器供电 | |
J12 |
1-2 (默认) | LIN leader选项为LIN1启用 |
J18 |
1-2 (默认) | VBAT (+12V)连接至3V3开关电源的输入 |
| 2-3 | USB电源(+5V)连接至3V3开关电源的输入 | |
J19 |
1-2 (默认) | VDD连接至VDD_MCU域(拆除,以测量MCU电流) |
J21 |
1-2 (默认) | LIN leader选项为LIN2启用 |
J22 |
1-2 (默认) | “重置”开关连接至MCU重置线 |
| 2-3 | “重置”开关连接至openSDA重置线 |
Something went wrong! Please try again.
S32K148-EVB评估板由USB或外接12V电源供电。
USB电源可通过J8(2-3)和J18(2-3)启用。
J24处S32K148EVB上的micro-B端口 使用OpenSDA通过J24进行调试。
使用USB供电时,LED D10应亮绿灯,LED DS2和DS3亮橙灯。
注:板被识别出来后,它应在PC中显示为名为S32K148EVB的大容量存储设备。
Something went wrong! Please try again.


注:在“项目和教程”部分了解OpenSDA的详情。
Something went wrong! Please try again.
当FreeMASTER应用发现闪存中作为TSA动态内容存储的Web地址后,则会自动从恩智浦半导体下载FreeMASTER JumpStart项目。
Something went wrong! Please try again.
FreeMASTER JumpStart项目说明:
注:在“项目和教程”部分了解FreeMASTER JumpStart项目特性的详情 。
Something went wrong! Please try again.
启动S32 Design Studio for Arm®,选择一个默认工作区或指定一个新工作区。然后点击OK (确定)。
注:取消勾选“默认使用,不再询问”框。
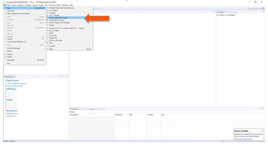
创建项目名称。在可执行或库文件夹中选择项目类型。然后点击Next (下一步)。
可在可执行或库文件夹中选择项目类型。
Something went wrong! Please try again.
要使用OpenSDA调试项目,必须首先选择OpenSDA。
注:在“项目和教程”部分了解调试基础知识的详情。
Something went wrong! Please try again.
借助这些实用示例,开启您的RTD之旅吧。我们收集了一些常见的用例,助您获取灵感,推动您向前迈进。
下载RTD后,用户可直接将路径复制到其窗口。
C:\NXP\S32DS.3.6.1\S32DS\software\PlatformSDK_S32K1_S32M24\RTD\Adc_TS_T40D2M30I0R0\examples\S32DS\S32K1\Adc_example_S32K148C:\NXP\S32DS.3.6.1\S32DS\software\PlatformSDK_S32K1_S32M24\RTD\Adc_TS_T40D2M30I0R0\examples\S32DS\S32K1\Adc_Pdb_Ip_example_S32K148C:\NXP\S32DS.3.6.1\S32DS\software\PlatformSDK_S32K1_S32M24\RTD\Can_43_FLEXCAN_TS_T40D2M30I0R0\examples\S32DS\S32K1\Can_example_S32K148C:\NXP\S32DS.3.6.1\S32DS\software\PlatformSDK_S32K1_S32M24\RTD\Can_43_FLEXCAN_TS_T40D2M30I0R0\examples\S32DS\S32K1\FlexCAN_Ip_example_S32K148C:\NXP\S32DS.3.6.1\S32DS\software\PlatformSDK_S32K1_S32M24\RTD\Crc_TS_T40D2M30I0R0\examples\S32DS\S32K1\Crc_Example_S32K148C:\NXP\S32DS.3.6.1\S32DS\software\PlatformSDK_S32K1_S32M24\RTD\Crc_TS_T40D2M30I0R0\examples\S32DS\S32K1\Crc_Ip_Example_S32K148C:\NXP\S32DS.3.6.1\S32DS\software\PlatformSDK_S32K1_S32M24\RTD\Dio_TS_T40D2M30I0R0\examples\S32DS\S32K1\Dio_Example_S32K148C:\NXP\S32DS.3.6.1\S32DS\software\PlatformSDK_S32K1_S32M24\RTD\Dio_TS_T40D2M30I0R0\examples\S32DS\S32K1\Gpio_Dio_Ip_Example_S32K148C:\NXP\S32DS.3.6.1\S32DS\software\PlatformSDK_S32K1_S32M24\RTD\Eep_TS_T40D2M30I0R0\examples\S32DS\S32K1\Eep_Example_S32K148C:\NXP\S32DS.3.6.1\S32DS\software\PlatformSDK_S32K1_S32M24\RTD\Eep_TS_T40D2M30I0R0\examples\S32DS\S32K1\Ftfc_Eep_Ip_Example_S32K148C:\NXP\S32DS.3.6.1\S32DS\software\PlatformSDK_S32K1_S32M24\RTD\Eth_43_ENET_TS_T40D2M30I0R0\examples\S32DS\S32K1\Enet_Ip_InternalLoopback_S32K148C:\NXP\S32DS.3.6.1\S32DS\software\PlatformSDK_S32K1_S32M24\RTD\Eth_43_ENET_TS_T40D2M30I0R0\examples\S32DS\S32K1\Eth_InternalLoopback_S32K148C:\NXP\S32DS.3.6.1\S32DS\software\PlatformSDK_S32K1_S32M24\RTD\Fee_TS_T40D2M30I0R0\examples\S32DS\S32K1\Fee_Example_S32K148C:\NXP\S32DS.3.6.1\S32DS\software\PlatformSDK_S32K1_S32M24\RTD\Fls_TS_T40D2M30I0R0\examples\S32DS\S32K1\Fls_Example_S32K148C:\NXP\S32DS.3.6.1\S32DS\software\PlatformSDK_S32K1_S32M24\RTD\Fls_TS_T40D2M30I0R0\examples\S32DS\S32K1\Ftfc_Ip_Example_S32K148C:\NXP\S32DS.3.6.1\S32DS\software\PlatformSDK_S32K1_S32M24\RTD\Fls_TS_T40D2M30I0R0\examples\S32DS\S32K1\Qspi_Ip_Example_S32K148C:\NXP\S32DS.3.6.1\S32DS\software\PlatformSDK_S32K1_S32M24\RTD\Gpt_TS_T40D2M30I0R0\examples\S32DS\S32K1\Ftm_Gpt_Example_S32K148C:\NXP\S32DS.3.6.1\S32DS\software\PlatformSDK_S32K1_S32M24\RTD\Gpt_TS_T40D2M30I0R0\examples\S32DS\S32K1\Gpt_example_S32K148C:\NXP\S32DS.3.6.1\S32DS\software\PlatformSDK_S32K1_S32M24\RTD\Gpt_TS_T40D2M30I0R0\examples\S32DS\S32K1\Lpit_Gpt_Example_S32K148C:\NXP\S32DS.3.6.1\S32DS\software\PlatformSDK_S32K1_S32M24\RTD\I2c_TS_T40D2M30I0R0\examples\S32DS\S32K1\I2c_Example_S32K148C:\NXP\S32DS.3.6.1\S32DS\software\PlatformSDK_S32K1_S32M24\RTD\I2c_TS_T40D2M30I0R0\examples\S32DS\S32K1\I2c_Ip_Example_S32K148C:\NXP\S32DS.3.6.1\S32DS\software\PlatformSDK_S32K1_S32M24\RTD\I2s_TS_T40D2M30I0R0\examples\S32DS\S32K1\Flexio_to_Sai_Ip_example_S32K148C:\NXP\S32DS.3.6.1\S32DS\software\PlatformSDK_S32K1_S32M24\RTD\I2s_TS_T40D2M30I0R0\examples\S32DS\S32K1\I2s_Flexio_to_Sai_example_S32K148C:\NXP\S32DS.3.6.1\S32DS\software\PlatformSDK_S32K1_S32M24\RTD\I2s_TS_T40D2M30I0R0\examples\S32DS\S32K1\I2s_Sai_to_Flexio_example_S32K148C:\NXP\S32DS.3.6.1\S32DS\software\PlatformSDK_S32K1_S32M24\RTD\I2s_TS_T40D2M30I0R0\examples\S32DS\S32K1\Sai_to_Flexio_Ip_example_S32K148C:\NXP\S32DS.3.6.1\S32DS\software\PlatformSDK_S32K1_S32M24\RTD\Icu_TS_T40D2M30I0R0\examples\S32DS\S32K1\Ftm_Icu_Ip_BlinkLed_S32K148C:\NXP\S32DS.3.6.1\S32DS\software\PlatformSDK_S32K1_S32M24\RTD\Icu_TS_T40D2M30I0R0\examples\S32DS\S32K1\Icu_BlinkLed_S32K148C:\NXP\S32DS.3.6.1\S32DS\software\PlatformSDK_S32K1_S32M24\RTD\Icu_TS_T40D2M30I0R0\examples\S32DS\S32K1\Port_Ci_Icu_Ip_BlinkLed_S32K148C:\NXP\S32DS.3.6.1\S32DS\software\PlatformSDK_S32K1_S32M24\RTD\Lin_43_LPUART_FLEXIO_TS_T40D2M30I0R0\examples\S32DS\S32K1\Lin_Flexio_MasterFrameTransfer_S32K148C:\NXP\S32DS.3.6.1\S32DS\software\PlatformSDK_S32K1_S32M24\RTD\Lin_43_LPUART_FLEXIO_TS_T40D2M30I0R0\examples\S32DS\S32K1\Lin_Ip_FrameTransfer_S32K148C:\NXP\S32DS.3.6.1\S32DS\software\PlatformSDK_S32K1_S32M24\RTD\Lin_43_LPUART_FLEXIO_TS_T40D2M30I0R0\examples\S32DS\S32K1\Lin_Lpuart_MasterFrameTransfer_S32K148C:\NXP\S32DS.3.6.1\S32DS\software\PlatformSDK_S32K1_S32M24\RTD\Mcl_TS_T40D2M30I0R0\examples\S32DS\S32K1\Dma_Ip_DmaTransfer_S32K148C:\NXP\S32DS.3.6.1\S32DS\software\PlatformSDK_S32K1_S32M24\RTD\Mcl_TS_T40D2M30I0R0\examples\S32DS\S32K1\Mcl_DmaTransfer_S32K148C:\NXP\S32DS.3.6.1\S32DS\software\PlatformSDK_S32K1_S32M24\RTD\Mcu_TS_T40D2M30I0R0\examples\S32DS\S32K1\Clock_Ip_Example_S32K148C:\NXP\S32DS.3.6.1\S32DS\software\PlatformSDK_S32K1_S32M24\RTD\Mcu_TS_T40D2M30I0R0\examples\S32DS\S32K1\Mcu_Example_S32K148C:\NXP\S32DS.3.6.1\S32DS\software\PlatformSDK_S32K1_S32M24\RTD\Mcu_TS_T40D2M30I0R0\examples\S32DS\S32K1\Power_Ip_Example_S32K148C:\NXP\S32DS.3.6.1\S32DS\software\PlatformSDK_S32K1_S32M24\RTD\Ocu_TS_T40D2M30I0R0\examples\S32DS\S32K1\Ftm_Ocu_Ip_Example_S32K148C:\NXP\S32DS.3.6.1\S32DS\software\PlatformSDK_S32K1_S32M24\RTD\Ocu_TS_T40D2M30I0R0\examples\S32DS\S32K1\Ocu_Example_S32K148C:\NXP\S32DS.3.6.1\S32DS\software\PlatformSDK_S32K1_S32M24\RTD\Platform_TS_T40D2M30I0R0\examples\S32DS\S32K1\Mpu_Ip_Example_S32K148C:\NXP\S32DS.3.6.1\S32DS\software\PlatformSDK_S32K1_S32M24\RTD\Platform_TS_T40D2M30I0R0\examples\S32DS\S32K1\Platform_Mpu_Hld_Example_S32K148C:\NXP\S32DS.3.6.1\S32DS\software\PlatformSDK_S32K1_S32M24\RTD\Port_TS_T40D2M30I0R0\examples\S32DS\S32K1\Port_Ci_Port_Ip_Example_S32K148C:\NXP\S32DS.3.6.1\S32DS\software\PlatformSDK_S32K1_S32M24\RTD\Port_TS_T40D2M30I0R0\examples\S32DS\S32K1\Port_Example_S32K148C:\NXP\S32DS.3.6.1\S32DS\software\PlatformSDK_S32K1_S32M24\RTD\Pwm_TS_T40D2M30I0R0\examples\S32DS\S32K1\Ftm_Pwm_Ip_Example_S32K148C:\NXP\S32DS.3.6.1\S32DS\software\PlatformSDK_S32K1_S32M24\RTD\Pwm_TS_T40D2M30I0R0\examples\S32DS\S32K1\Pwm_example_S32K148C:\NXP\S32DS.3.6.1\S32DS\software\PlatformSDK_S32K1_S32M24\RTD\Qdec_TS_T40D2M30I0R0\examples\S32DS\S32K1\Ftm_Qdec_Ip_Example_S32K148C:\NXP\S32DS.3.6.1\S32DS\software\PlatformSDK_S32K1_S32M24\RTD\Qdec_TS_T40D2M30I0R0\examples\S32DS\S32K1\Qdec_Example_S32K148C:\NXP\S32DS.3.6.1\S32DS\software\PlatformSDK_S32K1_S32M24\RTD\Rm_TS_T40D2M30I0R0\examples\S32DS\S32K1\Rm_DMAMUX_Example_S32K148C:\NXP\S32DS.3.6.1\S32DS\software\PlatformSDK_S32K1_S32M24\RTD\Spi_TS_T40D2M30I0R0\examples\S32DS\S32K1\Lpspi_Flexio_Ip_Transfer_S32K148C:\NXP\S32DS.3.6.1\S32DS\software\PlatformSDK_S32K1_S32M24\RTD\Spi_TS_T40D2M30I0R0\examples\S32DS\S32K1\Lpspi_Ip_HalfDuplexTransfer_S32K148C:\NXP\S32DS.3.6.1\S32DS\software\PlatformSDK_S32K1_S32M24\RTD\Spi_TS_T40D2M30I0R0\examples\S32DS\S32K1\Spi_HalfDuplexTransfer_S32K148C:\NXP\S32DS.3.6.1\S32DS\software\PlatformSDK_S32K1_S32M24\RTD\Spi_TS_T40D2M30I0R0\examples\S32DS\S32K1\Spi_Transfer_S32K148C:\NXP\S32DS.3.6.1\S32DS\software\PlatformSDK_S32K1_S32M24\RTD\Uart_TS_T40D2M30I0R0\examples\S32DS\S32K1\LpuartFlexio_Uart_Ip_Example_S32K148C:\NXP\S32DS.3.6.1\S32DS\software\PlatformSDK_S32K1_S32M24\RTD\Uart_TS_T40D2M30I0R0\examples\S32DS\S32K1\Uart_Example_S32K148C:\NXP\S32DS.3.6.1\S32DS\software\PlatformSDK_S32K1_S32M24\RTD\Wdg_TS_T40D2M30I0R0\examples\S32DS\S32K1\Wdg_Example_S32K148C:\NXP\S32DS.3.6.1\S32DS\software\PlatformSDK_S32K1_S32M24\RTD\Wdg_TS_T40D2M30I0R0\examples\S32DS\S32K1\Wdog_Ewm_Ip_Example_S32K148S32 Design Studio IDE包含一个软件开发套件(SDK),用于在S32K1xx器件上快速开发应用。
注:如运行正常,则LED指示灯将开始红绿交替闪烁。
完整的SDK文档位于以下位置:
C:\NXP\S32DS_ARM_v2018.R1\S32DS\S32SDK_S32K14x_EAR_0.8.6\doc\Start_here.html查看支持技术:动手实践网络研讨会: S32K的S32 SDK ,了解SDK用法的详情。
只需进行一次调试配置。后续启动调试器无需这些步骤。
有3种选项来启动调试器:

注:该方法目前选择桌面目标(project.elf)并发出错误消息。在此项更改之前,请勿使用。
建议:点击“调试”图标的向下箭头,选择_debug.elf目标
步进,运行,暂停和恢复
进入(F5)
跳过(F6)
返回(F7)
运行
暂停
恢复(F8)
点击Variables (变量)选项卡。
要输入不同的值,点击Value字段。
要查看CPU寄存器,点击Registers(寄存器)选项卡。要输入不同的值,点击Value字段。
“点击某个值,允许输入一个不同的值。”
要查看外设寄存器,点击“EmbSys Registers”选项卡。
点击+图标,用于Add Memory Monitor(添加存储器监测仪),然后选择基址从40000000开始

点击Memory(存储器)选项卡
通过指向和点击来添加断点。
注:蓝点表示调试器断点。
要重置程序计数器,选择Terminate (Ctrl+F2)的红色图标。
OpenSDA是一种开放标准串行调试适配器,它桥接USB主机和嵌入式目标处理器之间的串行调试通信。OpenSDA软件包括驻留在闪存中的USB大容量存储设备(MSD)引导加载程序和一系列OpenSDA应用。
S32K148 EVB预装了MSD闪存编程器+Debug OpenSDA应用。
按照说明运行OpenSDA引导加载程序,更新或更改安装的OpenSDA应用。
| 进入OpenSDA引导加载程序模式 | 加载OpenSDA应用 |
|---|---|
主机文件系统中应能够看到可删除的驱动程序,卷标为BOOTLOADER。 现在处于OpenSDA引导加载程序模式。 |
现在运行最新版MSD闪存编程器。使用相同的流程,加载其他OpenSDA应用。 |
注:遵从“加载OpenSDA应用”说明,将S32K148EVB上的MSD闪存编程器更新到最新版本。
MSD闪存编程器+Debug是一个复合USB应用,它提供了一个虚拟串行端口调试接口,可轻松便捷地将应用烧写到S32K MCU中。它模拟FAT16文件系统,在主机文件系统中显示为卷标为S32K148EVB的可移动驱动器。
复制到驱动器的原始二进制文件和摩托罗拉S-record文件被直接烧写到S32K148的闪存中并自动执行。虚拟串行端口枚举为可用标准串行终端应用打开的标准串行端口设备。
| 使用MSD闪存编程器 | 使用虚拟串行端口 |
|---|---|
新应用现在应该在S32K148EVB上运行。从MSD闪存编程器的v1.03开始,可以重复进行编程,并且在重新编程之前无需拔下USB线并重新连接。 通过USB将S32K148的一个 |
|
注:
目前只有Windows操作系统支持使用MSD闪存编程器进行闪存编程。然而,虚拟串行端口已经在Windows、Linux和Mac操作系统上成功地进行了测试。
有关在使用COM端口时断开虚拟串行端口时出现的已知Windows问题的描述,请参阅《OpenSDA用户指南》。
S32K148评估板是其产品系列中唯一能够使用以太网和QuadSPI的成员。但这些接口是互斥的,因此一次只能使用其中一个。为了使用以太网或QuadSPI,必须遵从具体的电阻配置。板的默认配置是用于以太网通信。
与S32K1xx系列的其他器件不同,S32K148具有ENET模块,使其能够使用以太网通信协议。这使得该器件适用于小型网关(LIN-CAN-ETHERNET)或音频放大器等应用。
S32K1xx器件的软件开发套件(SDK)提供了一个中间件以太网协议栈(LwIP),允许用户更快地开发应用。
板上没有以太网PHY接口。要使用ENET,必须获得S32K148EVB-KIT,包括带ADTJA1101-RMII以太网适配器的S32K148EVB-Q176,才能使用ENET,因为板上没有以太网PHY接口。
TCP/IP ENET示例仅在版本EAR 0.8.6和更高版本的S32K1xx SDK中提供。
为了让该示例工作,需要:
在尝试此示例之前,请将计算机的IP更改为静态IP地址。方法是:找到计算机的网络适配器设置,右击局域网,选择Properties (属性)。
选择Internet Protocol Version 4 (TCP/IPv4),点击Properties (属性)。
SDK示例将192.168.0.200IP地址分配给S32K148。
计算机必须有同一网络中的IP地址。填写值,点击OK (确定)。
设置好PC后,将SDK示例导入S32DS。
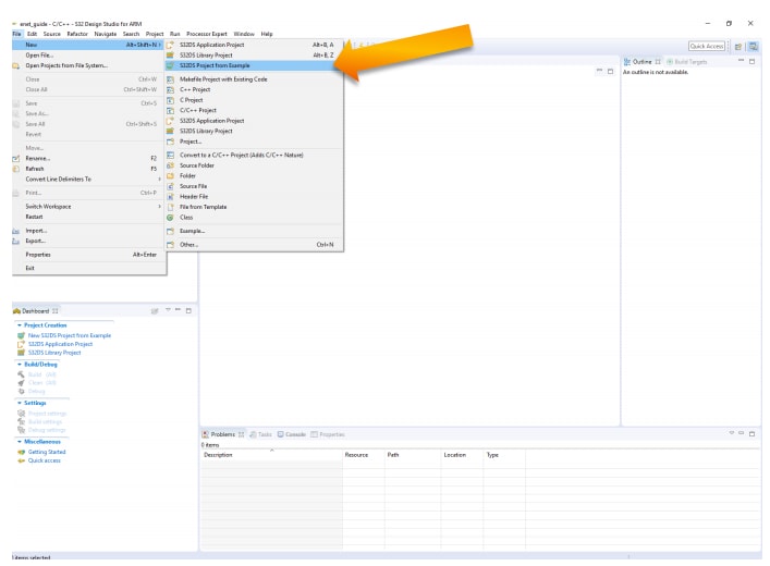
找到File→Create new project from example (文件→根据示例创建新项目)选项:
编译示例并将其下载到连接了ADTJA1101-RMII的S32K148 EVB。
板和计算机之间应连接介质转换器:
连接完毕后,运行示例。不应出现任何问题。有两种方法可验证示例是否正确运行:
使用windows控制台的windows命令Ping板。
使用命令ping 192.168.0.200,板应答复:
使用SocketTest程序,在TCP级回应板
打开SocketTest (或使用的TCP客户端程序),使用P地址:192.168.0.200和端口:7。
连接建立,没有任何问题。
在计算机与S32K148连接后,可发送任何消息,S32K148将对发送的任何内容进行回应。
S32K148评估板是其产品系列中唯一能够使用以太网和QuadSPI的成员。
但这些接口是互斥的,因此一次只能使用其中一个。为了使用以太网或QuadSPI,必须遵从具体的电阻配置。
板的默认配置是用于以太网通信。