现在开始试用MIMXRT685-EVK。你可以选择在每个部分的开头观看一系列简短的视频,或者按照每个视频下面的详细说明进行操作。
注:FXOS8700CQ加速度传感器处于“停产”状态。RT685-EVK可能没有安装加速度传感器。
Something went wrong! Please try again.
此板上有三个微型USB接口。将USB线缆插入到标有“Link USB”(J5)的接头,如下所示。
Something went wrong! Please try again.
Something went wrong! Please try again.
MCUXpresso软件开发套件(SDK)为免费附赠,包含所有硬件抽象和外设驱动软件的完整源代码,根据宽松的开源许可提供。
点击以下链接,下载MIMXRT685-EVK的预配置SDK版本
将SDK解压到不含任何空格的目录路径中。
您还可以使用在线SDK构建工具,为使用SDK构建工具的MIMXRT685-EVK创建定制SDK数据包。
Something went wrong! Please try again.
恩智浦提供名为MCUXpresso IDE的附赠工具链。
没问题!MCUXpresso SDK中包含了对IAR、Keil和命令行GCC等其他工具的支持。
Something went wrong! Please try again.
MCUXpresso配置工具是一套集成的配置工具,可指导用户创建新的MCUXpresso SDK项目,还可提供引脚和时钟工具,以生成面向定制板支持的初始化C代码。它已经完全集成为MCUXpresso IDE的一部分,如果使用其他工具,则可以将其作为单独的工具来下载。
Something went wrong! Please try again.
也需要安装调试器和虚拟COM端口的驱动程序。它们是LPCScrypt包的一部分,可以从下面下载。LPC-Link2电路固件也需要更新,以使用J-Link接口,如以下教程所述。
LPCScrypt是基于命令行的快速闪存、EEPROM、OTP和安全的编程工具,面向LPC微控制器。推荐使用该工具对最新的CMSIS-DAP和J-Link固件进行编程。
J5上的USB数据线,然后接上DFULink跳线。 JP1是LPCXpresso DFU跳线。使用此跳线连接JP1 。
注:本文档中的文件路径使用Windows目录分隔符,在Linux或Mac OSX上,它们必须替换为“ /”。
注:对于Windows用户,可以从“开始”菜单上的LPCScrypt条目获得这些脚本的快捷方式。
Something went wrong! Please try again.
许多MCUXpresso SDK示例应用通过MCU UART输出数据。安装您首选的终端软件,将其波特率配置为115200,数据位配置为8,无奇偶校验且停止位为1。如需确定MIMXRT685-EVK虚拟COM端口的端口号,请打开设备管理器并在"端口"组下查找。
不确定如何使用终端应用?尝试以下任一教程: MCUXpresso IDE终端教程、Tera Term教程和PuTTY教程。
Something went wrong! Please try again.
为了调试HiFi4 DSP,您需要下载必要的J-Link驱动程序。按照下一个教程,了解如何下载并安装此软件。
输入SEGGER下载页。
接受条款并下载软件
Something went wrong! Please try again.
要在MIMXRT685-EVK上编码和调试DSP,您需要下载Cadence Tensilica Xplorer。这是MIMXRT600的DSP内核唯一可用的开发IDE。
Cadence® Tensilica® Xplorer是一个完整的开发环境,可帮助用户创建高性能Tensilica®处理器的应用代码。Xplorer是XCC编译器、汇编器、链接器、调试器、代码分析器和全套GUI工具等功能强大的软件开发工具的接口。
Xplorer(包括GUI和命令行环境)是MIMXRT600的DSP内核唯一可用的开发IDE。
您将收到一封带有“Tensilica工具”激活链接的确认电子邮件。单击激活链接以完成注册。
Linux:
重新加载并返回到Tensilica 下载页面/ ,然后点击“获取RT600 SDK许可证密钥”。
输入您的MAC地址,不要用“-”或“:”符号。
注:生成的许可证文件仅支持在目标RT600设备上进行调试/运行。它不支持软件仿真/Xplorer ISS。如果您有运行软件仿真的特殊需要,请直接联系Cadence。
搜索您在步骤2下载的配置。
Windows:
C:\usr\xtensa\XtDevTools\downloads\RI2019.1\tools\xt-ocd-14.0.1-windows64-installer.exe Linux:
~/xtensa/XtDevTools/downloads/RI2019.1/tools/xt-ocd-14.0.1-linux64-installer 此时,xt-ocd通过RT600的串行线调试(SWD)支持J-Link和Arm RVI/DSTREAM调试器。Xt-ocd安装了对J-Link调试器的支持,但没有安装所需的J-Link驱动程序,后者必须单独安装。RT600需要J-Link软件版本6.46或更高版本。
注:Linux上安装xt-ocd时,必须手动将符号链接添加到已安装的J-Link驱动程序:
“ln -s
识别LPC-Link2的Jlink序列号。运行JLINK命令来检查序列号。它位于:
“C:\Program Files (x86)\SEGGER\JLink”
每个EVK/LPC-Link2都有不同的Jlink S/N。
注:请注意需要安装J-Link固件来识别这个序列号。如果您尚未更新固件,请参阅本指南中的“2.4 LPCScrypt”步骤。
C:\Program Files (x86)\Tensilica\Xtensa OCD Daemon 14.01 请注意,您需要用自己的Jlink序列号(在上一步中获得的9位数字)替换“ usbser”部分。
如果使用Arm RealView ICE(RVI)和DSTREAM硬件调试器,则以下为另一个topology.xml示例:
Something went wrong! Please try again.
Something went wrong! Please try again.
MCUXpresso SDK附带一系列示例应用代码。如需查看内容,请导航至SDK安装中的SDK板文件夹,并选择MIMXRT685-EVK。
/boards/evkmimxrt685. 如需了解特定示例代码的详细信息,请参阅示例目录中的readme.txt文件。
Something went wrong! Please try again.
如果您对其中的一个或多个演示应用或驱动程序示例感兴趣,您可能想知道如何自己构建和调试演示。SDK快速入门指南按步骤介绍了如何轻松地为SDK支持的所有工具链配置、构建和调试演示。
采用以下指南,了解如何使用MCUXpresso IDE打开、构建和调试示例应用。
RT600 SDK提供了一系列DSP示例应用程序。每个DSP示例都有两个源目录,一个用于Arm CM33,一个用于DSP HiFi4。
为了调试DSP演示,您需要遵循两个过程。第一个是构建CM33应用并将其刷新到MIMXRT685-EVK。第二个是使用Xtensa Xplorer IDE构建并调试DSP应用。
以下步骤将指导您使用Cortex-M33应用的MCUXpresso IDE来运行mu_polling应用。MCUXpresso IDE安装参见“快速入门”指南的“2. 获取软件”。
以下步骤将指导您使用DSP的Xtensa Xplorer IDE来运行mu_polling应用。Xtensa Xplorer IDE安装参见“快速入门”指南的“2. 获取软件”。
\boards\evkmimxrt685\dsp_examples\mu_polling\dsp
以下步骤将指导您运行mu_polling应用。该应用包含Cortex M33内核和DSP内核的代码。以下指令中涵盖了Cortex M33内核的编译和调试指令。如需有关DSP代码的编译和调试说明,请参见“使用MCUXpresso IDE”教程的第2部分。对于其他示例应用,这些步骤可能会略有不同,因为某些应用的路径可能会有额外的文件夹层级。

如果还未完成,打开所需示例应用工作区:大多数示例应用演示区文件位于以下路径:
/boards////iar 以hello_world演示为例,路径为:
/boards/evkmimxrt685/dsp_examples /mu_polling/cm33/iar 


构建将完成,并且不会报错。
注:如出现构建错误,请确保选择了正确的板,右击project >> Options >> General Options >> Target >> Device,选择NXP MIMXRT685S_M33,IAR Embedded Workbench for Arm version 8.40.1及以上版本支持本板。
在快速入门网站的步骤2.4“ LPCScrypt”中,板上的LPC-Link2电路应当已经更新为可使用J-Link接口。如需了解如何使用LPCScrypt更新板上的调试电路固件来使用J-Link接口(如果尚未这样做的话)的详细信息,请参见“快速入门网站”中的此部分。
J5 “Link USB”的USB数据线将开发平台连接到PC。为板供电时,请确保已拔掉DFULink跳线(JP1)。


要为该应用的DSP部分构建并调试代码,请打开“使用MCUXpresso IDE”教程,并按照“ 2. 构建DSP应用。
安装MDK工具后,必须安装Cortex®微控制器软件接口标准(CMSIS)设备包,才能从调试角度来说完全支持该设备。这些设备包包括存储器映射信息、寄存器定义和闪存编程算法。按照这些步骤安装相应的CMSIS包。

以下步骤将指导您运行mu_polling应用。该应用包含Cortex M33内核和DSP内核的代码。以下指令中涵盖了Cortex M33内核的编译和调试指令。如需有关DSP代码的编译和调试说明,请参见“使用MCUXpresso IDE”教程的第2部分。对于其他示例应用,这些步骤可能会略有不同,因为某些应用的路径可能会有额外的文件夹层级。
如果还未完成,在以下路径中打开所需的演示应用工作区:
/boards////mdk 此工作区文件名为
/boards/evkmimxrt685/dsp_examples/mu_polling/cm33/mdk/dsp_mu_polling_cm33.uvmpw 




在快速入门网站的步骤2.4“ LPCScrypt”中,板上的LPC-Link2电路应当已经更新为可使用J-Link接口。如需了解如何使用LPCScrypt更新板上的调试电路固件来使用J-Link接口(如果尚未这样做的话)的详细信息,请参见“快速入门网站”中的此部分。




要为该应用的DSP部分构建并调试代码,请打开“使用MCUXpresso IDE”教程,并按照“ 2. 构建DSP应用。
本节包含采用MCUXpresso SDK支持的Arm GCC工具链构建并运行KSDK演示应用所需的必要组件的安装步骤。Arm GCC工具有许多使用方式,但此例主要演示其在Windows环境中的使用。虽然这里未讨论,但GCC工具还可与Linux操作系统和Mac OSX配套使用。
下载 ,然后运行安装程序。这是我们实际使用工具链(例如,编译器、链接器等)。GCC工具链应当对应最新的支持版本,参见Kinetis SDK版本说明。
Minimalist GNU for Windows(MinGW)开发工具提供了一套独立于第三方C-Runtime DLL(如Cygwin)的工具。KSDK所用的构建环境无需使用MinGW Build工具,但充分利用了MinGW和MSYS的基础安装。MSYS为与Unix类似的接口和工具提供基本的Shell。
注:此安装路径不包含任何空格。
\bin 假设默认安装路径为C:\MinGW,此例如下所示。如果路径设置不正确,工具链将不起作用。
注:如果您的PATH变量中包含C:\MinGW\msys\x.x\bin(根据KSDK 1.0.0要求),应删除该路径以确保新的GCC构建系统正常工作。
创建新的系统环境变量并命名为ARMGCC_DIR。此变量的值应当指向Arm GCC嵌入式工具链安装路径,此例中的安装路径为:
C:\Program Files (x86)\GNU Tools Arm Embedded\ 参考GNU Arm GCC嵌入式工具的安装文件夹,获得确切的安装路径名。
下载CMake3.0.x
要构建示例应用,请按照这些步骤操作。
\boards\evkmimxrt685\dsp_examples\mu_polling\cm33\armgcc 并打开CMakeList.txt文件
SET(CMAKE_ASM_FLAGS_DEBUG "${CMAKE_ASM_FLAGS_DEBUG} -DDSP_IMAGE_COPY_TO_RAM=0") SET(CMAKE_C_FLAGS_DEBUG "${CMAKE_C_FLAGS_DEBUG} -DDSP_IMAGE_COPY_TO_RAM=0")
/boards////armgcc 对于本指南,确切的路径为:
/boards/evkmimxrt685/dsp_examples/mu_polling/cm33/armgcc
GCC工具需要J-Link调试接口。在快速入门网站的步骤2.4“ LPCScrypt”中,板上的LPC-Link2电路应当已经更新为可使用J-Link接口。如需了解如何使用LPCScrypt更新板上的调试电路固件来使用J-Link接口(如果尚未这样做的话)的详细信息,请参见“快速入门网站”中的此部分。
/boards////armgcc/debug /boards////armgcc/debug /boards////armgcc/release 对于本指南,路径为:
/boards/frdmk64f/demo_apps/hello_world/armgcc/debug 
执行"monitor go"命令来启动示例应用。
mu_polling cm33应用现在正在运行。
要构建和调试DSP应用,请按照同一部分的MCUXpresso教程中“ 2. 构建DSP应用”一章的说明。
Something went wrong! Please try again.
Something went wrong! Please try again.
选项A:使用 MCUXpresso IDE来克隆示例项目。
以下步骤将指导您完成通用输出的操作。该示例设置了一个开关按钮和一个LED。如果按下按钮SW2,则LED灯闪烁。
注:在“使用引脚工具”教程中,您将学习如何更改板的LED输出引脚。
选项B:使用MCUXpresso配置工具来克隆与第三方IDE配套使用的现有MCUXpresso SDK示例。
以下步骤将指导您完成通用输出的操作。该示例设置了一个开关按钮和一个LED。如果按下按钮SW2,则LED灯闪烁。
选择要克隆的项目。对于这个例子,我们要使用GPIO LED输出项目。您可以在筛选框中输入“sctimer”,并选择“sctimer_pwm_with_dutycycle_change”示例项目来进行筛选。然后,您还可以指定克隆项目的位置和名称。然后点击Finish(完成)。
注:在“使用引脚工具”教程中,您将学习如何更改板的LED输出引脚。
Something went wrong! Please try again.
现在,让我们使用MCUXpresso配置工具中的引脚工具,将闪烁的LED灯更改为其他LED灯。
注:过去,您必须像上一步一样克隆SDK项目。
右击“evkmimxrt685_sctimer_pwm_with_dutycycle_change”项目,并选择“MCUXpresso配置工具” 可打开时钟工具,然后点击“打开引脚” 。
引脚工具现在应该显示sct项目的引脚配置。
注:时钟文件也可能被标记为正在更新,因为标题已被更改。
Something went wrong! Please try again.
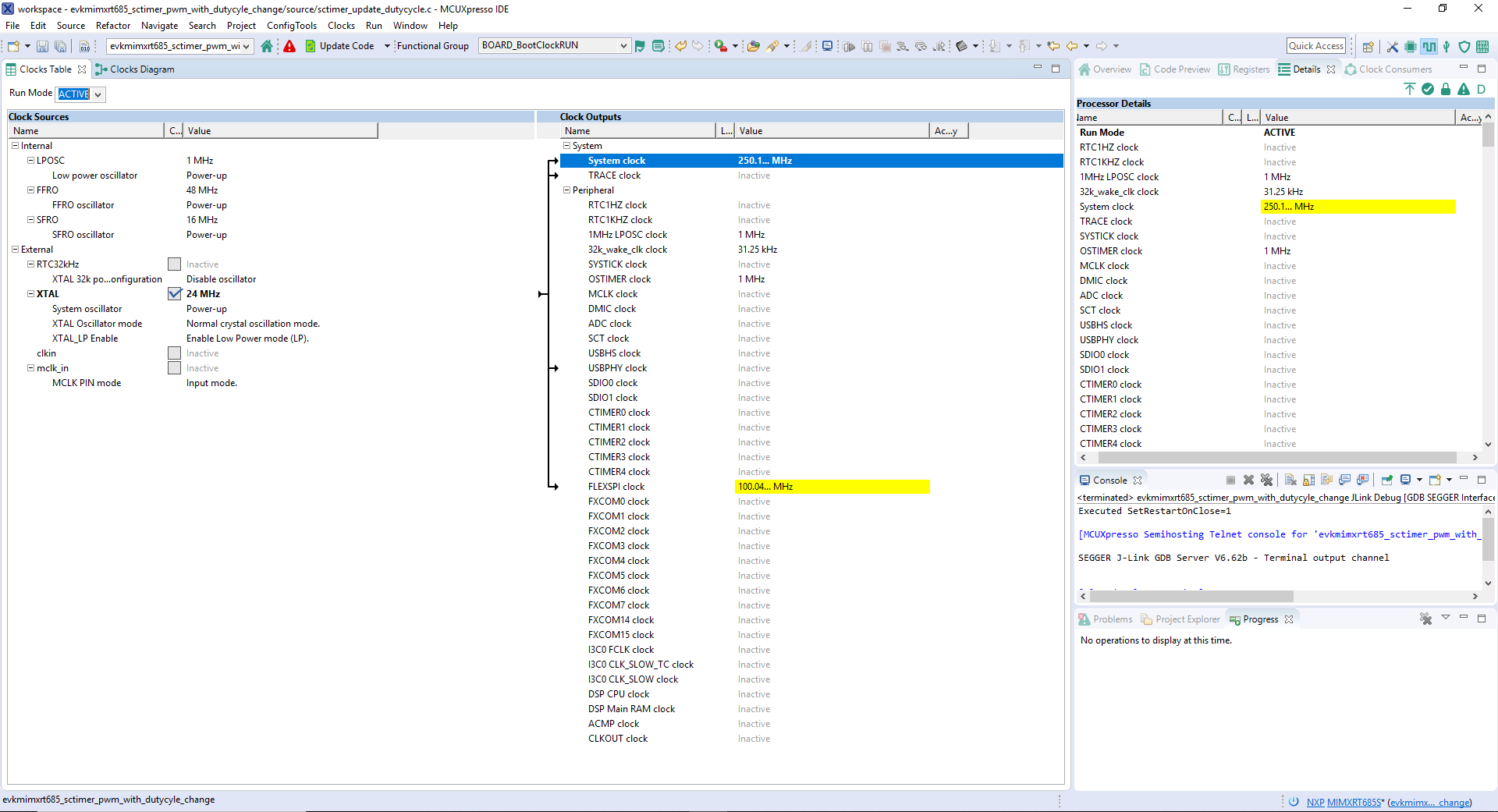
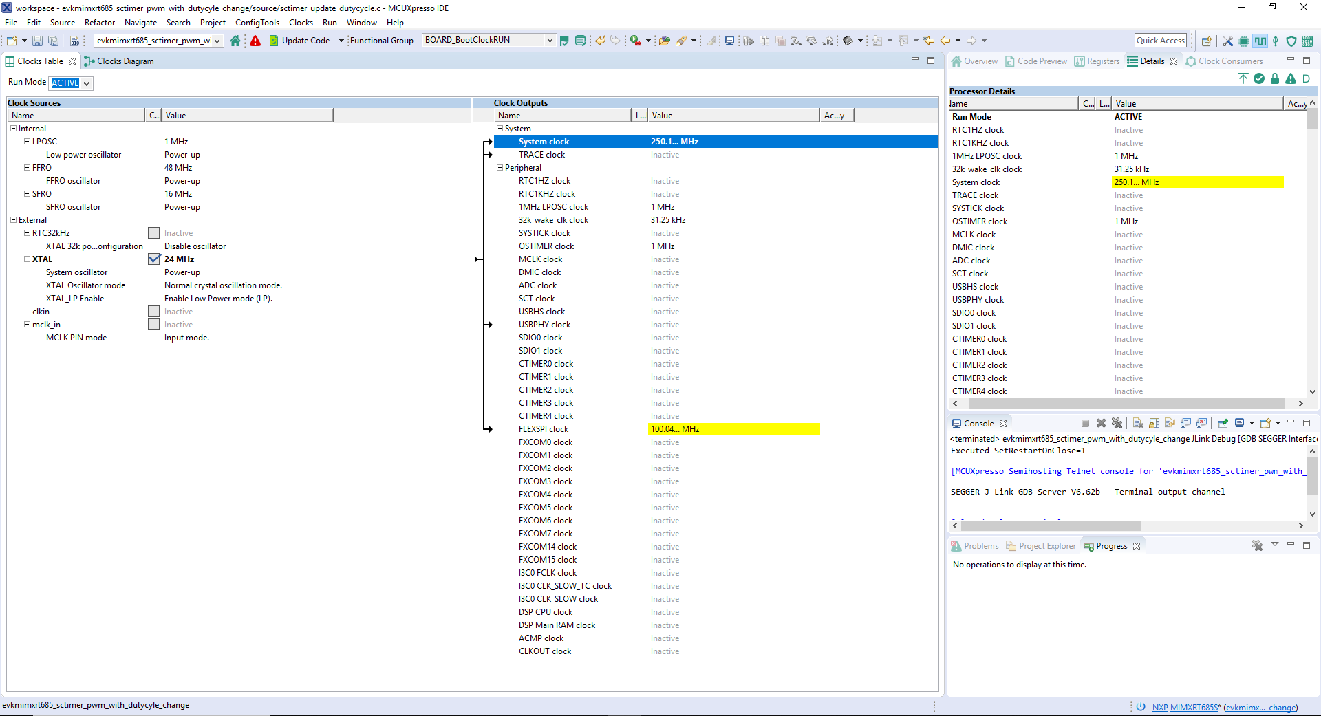
然后,使用属于MCUXpresso配置工具的时钟工具来更改时钟设置并更改LED闪烁的速率。
注:过去,您必须像上一步一样克隆SDK项目。


注:引脚文件也可能被标记为正在更新,因为标题已被更改。
Something went wrong! Please try again.
应用修改完成后,您会看到MIMXRT685-EVK的LED蓝灯缓慢闪烁。
Something went wrong! Please try again.
用多种恩智浦传感器解决方案探索世界。恩智浦为您的项目提供专用传感器解决方案,包括加速度传感器、压力传感器和触摸传感器等。详情请参见恩智浦传感器解决方案。
Something went wrong! Please try again.
近场通信是一种简单、直观的技术,让您仅需轻触一下便可与周围世界安全交互。如需了解有关恩智浦NFC解决方案的详细信息,请参见近场通信(NFC)。
Something went wrong! Please try again.
与其他工程师交流,并获得使用i.MX处理器和MCUXpresso软件和工具进行设计的专家建议。在以下两个专业论坛中,选择一个加入论坛讨论:i.MX RT论坛或MCUXpresso软件和工具论坛
Something went wrong! Please try again.
使用i.MX RT平台的恩智浦Wi-Fi模块快速入门指南——让我们开始试用Wi-Fi模块。它指导您如何使用Wi-Fi模块和i.MX RT平台。
Something went wrong! Please try again.
应用修改完成后,您会看到MIMXRT685-EVK的LED蓝灯缓慢闪烁。
i.MX RT系列支持许多不同的启动源,并包含将内存复制到片上或外部目标存储器的选项,以及某些接口的“就地执行”(XIP)。进一步了解您的选择,以及适合您的设计的最佳选择。
| 文档和视频 | 说明 |
|---|---|
| AN12985 RT600混合启动 | 详细介绍了如何将代码作为可启动代码放入SRAM或直接从闪存执行。包括使用代码的可启动RAM部分和驻留在下部闪存中的运行时代码对闪存进行编程的说明。 |
| AN12773:如何从串行NOR Flash启用主启动 | 本文介绍了如何将可启动映像编程到串行NOR Flash设备中,以及如何将i.MX RT从此主闪存设备中启动。 |
SDK中提供了几个示例、演示和驱动程序,帮助您快速入门。下面列出了启动选项的一些常见示例。
无线引导加载程序(OTA)是驻留在外部存储器中的二级引导加载程序,它支持更新和启动应用。
路径:
/boards/evkbimxrt685/bootloader_examples 三个示例演示了TrustZone分区和配置,以及安全GPIO和安全故障。
路径:
/boards/evkbimxrt685/trustzone_examples
| 文档和视频 | 说明 |
|---|---|
| AN13028:在i.MX RT上对HyperRAM/PSRAM的高级用法 | 本应用笔记介绍在i.MX RT MCU上与FlexSPI一起使用时,HyperRAM/PSRAM的高级用法,包括FlexSPI预取功能、HyperRAM/PSRAM刷新间隔以及支持i.MX RT的HyperRAM设备。 |
| AN12773:如何从串行NOR Flash启用主启动 | 本文介绍了如何将可启动映像编程到串行NOR Flash设备中,以及如何将i.MX RT从此主闪存设备中启动。 |
| AN12564:在i.MX RT系列上实现边读边写(RWW) | 如何在i.MXRT系列上实现RWW要求 |
| 使用Adesto ECOXip和恩智浦的i.MX RT跨界处理器实现内存扩展 | 概述如何根据外部存储器解决系统的性能和可用性问题。 |
SDK中提供了几个示例、演示和驱动程序,帮助您快速入门。下面列出了一些常见的外部存储器示例。
无线引导加载程序(OTA)是驻留在外部存储器中的二级引导加载程序,它支持更新和启动应用。
路径:
/boards/evkbimxrt685/bootloader_examples 如何使用FlexSPI驱动程序与外部PSRAM或Octal Flash进行轮询。
路径:
/boards/evkbimxrt685/driver_examples/flexspi/psram/polling_transfer 路径:
/boards/evkbimxrt685/driver_examples/flexspi/octal/polling_transfer 如何使用FlexSPI驱动程序与外部PSRAM或Octal Flash进行DMA。
路径:
/boards/evkbimxrt685/driver_examples/flexspi/psram/dma_transfer 路径:
/boards/evkbimxrt685/driver_examples/flexspi/octal/edma_transfer
i.MX RT685采用安全设计,并由驱动片上系统(SoC)的安全软件提供支持。
| 文档和视频 | 说明 |
|---|---|
| 满足当今的安全需求:使用跨界处理器实现端到端安全 | 了解物联网终端和边缘节点应满足的共同安全目标,以及在终端设备中实现信任根所需的步骤、工具和程序。 |
| AN12839 RT600 TrustZone | 介绍TrustZone技术、如何配置TrustZone以在RT600上设置安全和非安全状态,以及如何在这些状态之间切换并处理不同的安全故障。 |
| AN12835 RT600安全通用IO和用法 | 说明如何在安全模式下使用和配置安全通用IO。 |
| AN12834 RT600哈希引擎 | 向用户介绍了RT600上SHA引擎的使用和配置,并演示了使用SHA引擎时在速度、内存和功耗方面的性能提升。 |
| AN12882:使用RT6xx的AES加密/解密 | 如何配置AES引擎并使用SDK API编写代码,以便使用手动提供或由PUF IP生成的密钥加密和解密数据。描述了PUF IP的配置和使用。 |
| AN12445:非对称加密加速器CASPER | 加密加速器、信令处理引擎以及RAM共享(CASPER)外设为非对称加密算法以及某些信号处理算法提供加速。 |
SDK中提供了几个示例、演示和驱动程序,帮助您快速入门。下面列出了一些与安全性和完整性相关的常见示例。
演示程序使用KSDK软件加密纯文本,然后使用AES和SHA算法解密回来。
路径:
/boards/evkbimxrt685/driver_examples/hashcrypt 如何使用Casper软件驱动程序实现模幂运算算法。
路径:
/boards/evkbimxrt685/driver_examples/casper 使用KSDK软件的演示程序使用PUF软件驱动程序实现了安全密钥存储。
路径:
/boards/evkbimxrt685/driver_examples/puf 程序执行加密算法的基准和测试。需要可选的mbedTLS中间件包。
路径:
/boards/evkbimxrt685/mbedtls_examples/ | 文档和视频 | 说明 |
|---|---|
| 恩智浦微控制器的有线通信中间件 | 了解通过MCUXpresso SDK提供的有线通信库和示例。 |
| AN12796 RT600 I3C Simple Master | I3C是一种串行通信接口,它具有I2C的简单性、引脚数低、简单的板设计和多点(相对于点对点)的优点,但提供更高的数据速率、更简单的焊盘和较低功耗的SPI。 |
SDK中提供了几个示例、演示和驱动程序,帮助您快速入门。下面列出了无线连接的一些常见示例。
Amazon FreeRTOS Qualification(AFQ)、设备配置、AWS Greengrass发现、使用Android移动应用的远程控制和阴影灯泡演示。
路径:
/boards/evkbimxrt685/aws_examples CLI支持用法示例、iPerf网络性能测量、Wi-Fi测试模式示例和Wi-Fi配置实用程序演示。
路径:
/boards/evkbimxrt685/wifi_examples
| 文档和视频 | 说明 |
|---|---|
| 恩智浦无线连接 | 这些低功耗、高性价比无线解决方案产品组合可以满各种物联网监测和控制应用的需求,包括消费电子、智能能源、工业控制和医疗应用。 |
| 云连接 | 对云服务的集成支持,包括Amazon Web Services、Microsoft Azure和谷歌Cloud IoT。 |
| 使用i.MX RT平台的恩智浦Wi-FI®模块快速入门指南 | 第三方提供的在i.MX RT EVK上启用恩智浦Wi-Fi SoC的各种模块。 |
SDK中提供了几个示例、演示和驱动程序,帮助您快速入门。下面列出了无线连接的一些常见示例。
Amazon FreeRTOS Qualification(AFQ)、设备配置、AWS Greengrass发现、使用Android移动应用的远程控制和阴影灯泡演示。
路径:
/boards/evkbimxrt685/aws_examples CLI支持用法示例、iPerf网络性能测量、Wi-Fi测试模式示例和Wi-Fi配置实用程序演示。
路径:
/boards/evkbimxrt685/wifi_examples
| 文档和视频 | 说明 |
|---|---|
| AN12789 RT600双核通信与调试 | RT600配备Arm® Cortex® -M33 CPU与Cadence Xtensa HiFi4高级音频数字信号处理器CPU。本文档讨论两个CPU之间的通信方式。 |
SDK中提供了几个示例、演示和驱动程序,帮助您快速入门。下面列出了与电源管理相关的常见示例。
Amazon FreeRTOS Qualification(AFQ)、设备配置、AWS Greengrass发现、使用Android移动应用的远程控制和阴影灯泡演示。
路径:
/boards/evkbimxrt685/dsp_examples/sema42 如何使用Casper软件驱动程序实现模幂运算算法。
路径:
/boards/evkbimxrt685/driver_examples/casper/ Amazon FreeRTOS Qualification(AFQ)、设备配置、AWS Greengrass发现、使用Android移动应用的远程控制和阴影灯泡演示。
路径:
/boards/evkbimxrt685/driver_examples/crc Amazon FreeRTOS Qualification(AFQ)、设备配置、AWS Greengrass发现、使用Android移动应用的远程控制和阴影灯泡演示。
路径:
/boards/evkbimxrt685/aws_examples
电源管理包括设备专用的技术以及有关电源管理和低功耗优化的信息。
| 文档和视频 | 说明 | 应用笔记软件 |
|---|---|---|
| AN12801:FreeRTOS中的低功耗支持 | 如何将i.MX RT6xx的低功耗模式(正常睡眠、深度睡眠、深度断电和完全深度断电模式)应用到FreeRTOS Tickless电源模式。 | 下载 |
| AN12844:i.MX RT6xx DSP的功耗与测量 | 本文重点介绍了i.MX RT6xx DSP在低功耗模式下的电流消耗。它描述了帮助用户管理电源使用的功能,还包括基于MIMXRT6xx EVK评估板的电流测量。 | - |
| AN13056:低功耗模式和唤醒时间 | 介绍了RT600系列的各种低功耗模式、进入和唤醒技术以及如何测量每种模式的电流和唤醒时间。 | - |
| AN12790:在RT600上使用PMIC | MIMXRT685-EVK采用PCA9420电源管理IC,为RT600增加了灵活性,可以根据应用需求配置电源轨。 | - |
SDK中提供了几个示例、演示和驱动程序,帮助您快速入门。下面列出了与电源管理相关的常见示例。
如何更改KSDK中的电源模式。
路径:
/boards/evkbimxrt685/demo_apps/power_manager
| 文档和视频 | 说明 |
|---|---|
| 恩智浦微控制器上的音频软件 | 支持USB、基本音频处理和合作伙伴解决方案,用于开发先进的低功耗音频产品。 |
| AN12762:HiFi4中的音频播放器 | 如何使用NXP i.MX RT600开发音频播放器。 |
| AN12765:i.MX RT600 DSP支持 | 本文举例说明如何使用i.MX RT600中包含的Cadence Xtensa HiFi4 Audio DSP处理器中的某些模块。 |
| AN12749:RT600 HiFi4上的I2S(IC间音频总线)发送和接收 | 如何利用I2S和DMA来录制和播放音频,以及在i.MX RT600 EVK上利用编解码芯片处理音频数据的过程。 |
| MCU技术时刻:使用DSP Concepts AudioWeaver和i.MX RT865 MCU的USB音频参考设计 | 演示运行在i.MX RT685双核MCU平台上的AudioWeaver,使开发人员能够轻松设计、开发和部署嵌入式音频产品,快速投放市场。 |
| 向市场推出基于i.MX RT600跨界MCU的低功耗、高性能音频和语音应用 | 了解DSP Concept的Audioweaver工具和库如何挖掘恩智浦i.MX RT600 MCU的性能,使音频设计人员能够从算法层面快速实现设计。 |
音频在DMIC模块中转换为样本。这些示例演示了DMIC的多个用例,例如HWVAD(硬件语音活动检测器)、从睡眠中唤醒以及多个DMIC通道。
路径:
/boards/evkbimxrt685/driver_examples/dmic 演示使用DSP内核处理音频的过程。
路径:
/boards/evkbimxrt685/dsp_examples/audio_demo_bm 演示使用DSP核心、Xtensa音频框架(SAF)中间件库和部分Xtensa音频编解码器进行音频处理。
路径:
/boards/evkbimxrt685/dsp_examples/xaf_demo 如何使用I2S界面进行记录和播放。
路径:
/boards/evkbimxrt685/driver_examples/i2s
| 文档和视频 | 说明 |
|---|---|
| 语音处理 | 恩智浦的一系列语音控制和通信软件和解决方案,包括免费的语音识别技术。 |
| AN13065:带TensorFlow Lite推理功能的性别语音识别 | 本文档介绍了在性别语音音频样本和分类方面训练TensorFlow模型的步骤。注: “应用笔记”适用于RT600,但不利用DSP。 |
SDK中提供了几个示例、演示和驱动程序,帮助您快速入门。下面列出了一些常见的语音示例。
音频样本根据微控制器的关键字检测来评估。(需要SDK 2.10及以上版本,以及可选的eIQ®中间件包。)
路径:
/boards/evkbimxrt685/eiq_examples/tensorflow_lite_micro_kws
恩智浦基于EdgeReady MCU的解决方案面向Alexa Voice Service(AVS)这款解决方案采用i.MX RT跨界MCU,让开发人员能够快速、轻松地将Alexa语音助手功能添加到自己的产品。
机器学习(ML)通常包括需要分类、识别和预测人为抽象的应用。例子包括图像识别、手势识别、异常检测、语音到文本、文本到语音、自动语音识别(ASR)、场景识别等等。本节将专门介绍应用于图像或视频流的恩智浦机器学习(ML)工具。语音和音频部分也可以参考所包括的示例。
| 文档和视频 | 说明 |
|---|---|
| eIQ ML软件开发环境 | 支持在恩智浦MCU、i.MX RT跨界MCU和i.MX系列SoC上使用机器学习(ML)算法。eIQ软件包括推理引擎、神经网络编译器和优化库 |
| i.MX机器学习用户指南 | 恩智浦eIQTM for i.MX工具包提供一组库和开发工具,面向针对恩智浦微控制器和应用处理器的机器学习应用。 |
| 基于i.MX RT的eIQ快速入门 | 如何下载eIQ并使用MCUXpresso IDE、IAR或Keil MDK运行它。 |
| eIQ简介 | 面向恩智浦i.MX和MCU的机器学习软件——库、示例应用和推理引擎。 |
| 面向i.MX RT的eIQ Glow Lab | 通过运行手写数字识别模型示例,学习如何使用Glow神经网络编译器工具。下面还提供了涵盖该实验室的分步视频。 |
| eIQ Glow预编译(AOT)用户指南 | 下载、开始使用Glow AOT以及创建一个应用的步骤,该应用集成了使用Glow AOT编译器生成的捆绑包。 |
| 构建预编译(AOT)应用的Glow文档 | 简短描述了生成AOT编译的可执行包。 |
| 使用i.MX RT的eIQ迁移学习实验室 | 学习如何在模型上执行迁移学习,以及如何在i.MX RT1060平台上运行它们。 |
| AN13001:Glow内存分析 | 如何理解Glow编译器生成的Glow内存信息,并计算特定模型所需的内存。然后可使用此编译器确定运行模型所需的最小内存大小。 |
| AN12766:使用Tensor Flow Lite的K-Means聚类代码解析进行eIQ异常检测 | 使用异常检测启用设备状态监测应用的分步指导。 |
| AN12781:使用CMSIS-NN库基于MNIST数据集开发Caffe模型 | 介绍基于MNIST数据集训练Caffe模型以进行数字分类的流程。(注:本文档中关于CMSIS-NN引擎的部分与RT600无关)。训练好的Caffe模型被转换为可以在i.MX RT平台上运行的源文件。 |
| 恩智浦MCU现在可以实现高级工业机器学习的应用 | 重点介绍可用于部署从对象识别到异常检测的视觉、语音和传感器技术的软件工具,以及如何快速开始使用MCUXpresso SDK ML示例。 |
SDK中提供了几个示例、演示和驱动程序,帮助您快速入门。下面列出了一些与机器学习相关的常见示例。
几个示例演示了使用GLOW AOT工具编译的模型的推理以及使用DSP处理神经网络加速或分流。这需要SDK 2.10及以上版本,以及可选的eIQ中间件包。
路径:
/boards/evkbimxrt685/eiq_examples 最新版本的MCUXpresso IDE带有终端仿真应用。此工具可用来显示从恩智浦开发平台的虚拟串行端口发送的信息。
Tera Term是一款备受欢迎的开源终端仿真应用。此程序可用来显示从恩智浦开发平台虚拟串行端口发送的信息。
PuTTY是一款备受欢迎的终端仿真应用。此程序可用来显示从恩智浦开发平台虚拟串行端口发送的信息。
要了解帮助步骤,请先找到您的问题。如果仍需帮助,请联系恩智浦支持。
使用MCUXpresso IDE和MCUXpresso配置工具开发基础应用——该视频系列分为三部分,介绍使用导入的SDK示例项目或创建新项目时,MCUXpresso IDE和配置工具之间的基础交互。
MCU技术时刻:i.MX RT系列的主要功能和优点——这些简短的视频演示介绍了i.MX RT系列的一些主要功能和优点。
i.MX RT600培训——关于恩智浦此产品的点播培训、操作指南视频和在线研讨会完整列表。
在恩智浦的一个社区网站上,可与其他工程师交流,获取专家建议,了解如何使用i.MX RT1170进行产品设计。