SW2和SW3)和两个触控电极 | 跳接线 | 配置 | 说明 |
|---|---|---|
| J104 | 1-2 2-3 (默认) |
将信号复位到OpenSDA,用于进入OpenSDA引导加载程序模式。 将信号直接复位到MCU,用于复位S32K146。 |
| J107 | 1-2 2-3 (默认) |
S32K146由12V电源供电。 S32K146由USB微型连接器供电。 |
| J10 |
1-2 2-3 (默认) |
VDD电压连接至3.3 V。 VDD电压连接至5 V。 |
| 组件 | S32K146 |
|---|---|
| LED红灯 | PTD15 (FTM0 CH0) |
| LED蓝灯 | PTD0 (FTM0 CH2) |
| LED绿灯 | PTD16 (FTM0 CH1) |
| 电位计 | PTC14 (ADC0_SE12) |
| SW2 | PTC12 |
| SW3 | PTC13 |
| OpenSDA UART TX | PTC7 (LPUART1_TX) |
| OpenSDA UART RX | PTC6 (LPUART1_RX) |
| CAN TX | PTE5 (CAN0_TX) |
| CAN RX | PTE4 (CAN0_RX) |
| LIN TX | PTD7 (LPUART2_TX) |
| LIN RX | PTD6 (LPUART2_RX) |
| SBC_SCK | PTB14 (LPSPI1_SCK) |
| SBC_MISO | PTB15 (LPSPI1_SIN) |
| SBC_MOSI | PTB16 (LPSPI1_SOUT) |
| SBC_CS | PTB17 (LPSPI1_PCS3) |
S32 Design Studio for Arm®是一套附送的集成开发环境,适用于汽车和基于Arm的超可靠微控制器,为您的设计提供编辑、编译和调试功能。
S32K146EVB评估板采用FreeMASTER工具进行运行时调试效果更好。您也可以下载并安装FreeMASTER通信驱动程序(源代码已经包含在示例项目中)。
注:查看FreeMASTER页面获取最新版本。
J107启用。 J7处S32K146上的mini-B端口
J7进行调试D2和D3应亮绿光
从“软件和工具”选项卡下载 S32K146EVB_OOBE_FreeMASTER_Firmware.srec。然后将下载的图像文件拖入 PC 窗口中显示的 S32K146EVB 磁盘。
打开电脑上的FreeMASTER应用程序。您将看到欢迎页面:
设置通信端口为“opensda”,速度为115200 b/s:
一旦FreeMASTER应用检测到S32K146 MCU闪存中存储为TSA活动内容的网址,则会启动从恩智浦半导体下载FreeMASTER项目。
FreeMASTER JumpStart项目说明:
显示主项目面板,前往“Project > View > Project Tree“。
显示实时示波器图形示例,如Potentiometer (电位计)或Touch Sense Electrodes (触摸传感电极)。
首次在Eclipse Launcher上创建新项目,请按照以下步骤:
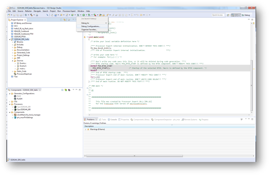
如需使用OpenSDA调试项目,必须在Debug Configuration(调试配置)中选择OpenSDA。
S32 Design Studio IDE已包括软件开发工具包(SDK),可在S32K1xx设备上快速开发应用。
SDK的完整文档可在以下位置找到:
C:\NXP\S32DS_ARM_v2018.R1\S32DS\S32SDK_S32K14x_EAR_0.8.6\doc\Start_here.html
有关SDK使用的更多信息,请单击以下SDK培训链接。
只需进行一次调试配置。后续启动调试器无需这些步骤。
启动调试器有3种方式:
注:该方法目前选择桌面目标(project.elf)并发出错误消息。更改后可使用。
添加断点:指向和单击。
如何重置和终止调试会话:
OpenSDA是一种开放标准串行调试适配器,可桥接USB主机和嵌入式目标处理器之间的串行调试通信。OpenSDA软件包括驻留在闪存中的USB大容量存储设备(MSD)引导加载程序和一系列固件应用。S32K146 EVB预安装了MSD闪存编程器OpenSDA应用。按照说明运行OpenSDA引导加载程序,更新或更改安装的OpenSDA应用。
| 进入OpenSDA引导加载程序模式 | 加载OpenSDA应用 |
|---|---|
主机文件系统中应能够看到可删除的驱动程序,卷标为BOOTLOADER 重要提示:遵从“加载OpenSDA应用”说明,将S32K146 EVB上的MSD闪存编程器更新到最新版本。 |
现在运行最新版MSD闪存编程器。使用相同的流程,加载其他“固件应用”。 |
MSD闪存编程器是一个复合USB应用,它提供了一个虚拟串行端口,可轻松便捷地将应用编程到S32K146 MCU中。它模拟FAT16文件系统,在主机文件系统中显示为卷标为S32K146EVB的可移动驱动器。
复制到驱动器的原始二进制文件和摩托罗拉S-record文件被直接编程到S32K146的闪存中并自动执行。虚拟串行端口枚举为可用标准串行终端应用打开的标准串行端口设备。
| 使用MSD闪存编程器 | 使用虚拟串行端口 |
|---|---|
新应用程序现在应该在S32K146 EVB上运行。从MSD闪存编程器的v1.03开始,您可以重复进行编程,无需在重新编程之前拔下USB线缆并重新连接。 通过USB拖动S32K146 EVB板的一个 注:目前只有Windows操作系统支持使用MSD闪存编程器进行闪存编程。然而,虚拟串行端口已经在Windows、Linux和Mac操作系统上成功地进行了测试。 |
注:有关在使用COM端口时断开虚拟串行端口时出现的已知Windows问题的描述,请参阅《OpenSDA用户指南》 |
在恩智浦的一个社区网站上,可与其他工程师交流,获取专家建议,了解如何使用S32K146EVB进行产品设计。