1
连接2
获取软件3
构建、运行4
创建让我们开始试用FRDM-K22F!您可以选择观看短片中的操作顺序或遵循下面列出的详细操作。
Something went wrong! Please try again.
FRDM-K22F预装了”水准仪“演示,可充分利用板载加速度传感器。当板水平时,RGB LED熄灭;当板倾斜时,红色或蓝色LED根据X轴和Y轴上的倾斜度逐渐发亮。
Something went wrong! Please try again.
选择开发路径:
了解详情。
了解详情 。
Something went wrong! Please try again.
MCUXpresso SDK为免费附赠,包含所有硬件抽象和外设驱动软件的完整源代码,根据宽松的开源许可提供。了解SDK。
点击以下链接,下载FRDM-K22F的预配置SDK版本。
您还可以使用在线 SDK构建工具 ,为使用SDK构建工具的FRDM-K22F创建定制SDK包。
Something went wrong! Please try again.
恩智浦提供名为MCUXpresso IDE的免费工具链。
没问题,MCUXpresso SDK还支持其他工具,如IAR 、Keil 和命令行GCC 。
Something went wrong! Please try again.
MCUXpresso配置工具是一套集成的配置工具,可指导用户创建新的MCUXpresso SDK项目,还提供引脚和时钟工具,以生成支持定制板的初始化C代码。
MCUXpresso配置工具集成在MCUXpresso IDE中,如果使用MCUXpresso IDE,则无需额外下载。如果使用其他工具链,请考虑在此下载配置工具。
Something went wrong! Please try again.
许多示例应用通过MCU UART输出数据,因此需要确保已安装了板虚拟COM端口的驱动程序。运行驱动安装程序之前,必须将板连接至PC。
借助已安装的串行端口驱动程序,运行您喜欢的终端应用,查看MCU UART的串行输出。将终端的波特率配置为115200,数据位配置为8,无奇偶校验位且停止位为1。如需确定FRDM-K22F虚拟COM端口的端口号,请打开设备管理器并查看"端口"组下方。
不确定如何使用终端应用?尝试以下任一教程:Tera Term教程、PuTTY教程。
Something went wrong! Please try again.
Something went wrong! Please try again.
MCUXpresso SDK附带一系列示例应用代码。如需查看内容,请浏览SDK安装中的SDK boards文件夹,并选择板FRDM-K22F: 。
如需了解特定示例代码的详细信息,请参阅示例目录中的readme.txt文件。
Something went wrong! Please try again.
如果您对其中的一个或几个示例应用感兴趣,可能想知道如何自己完成构建和调试。MCUXpresso SDK快速入门按步骤介绍了如何轻松地为SDK支持的所有工具链配置、构建和调试演示。
采用以下指南,了解如何使用MCUXpresso IDE打开、构建和调试示例应用。
以下步骤将指导您打开hello_world示例。
遵循以下步骤运行hello_world应用。对于其他示例应用,这些步骤可能会略有不同,因为某些应用的路径可能会有额外的文件夹层级。
如果还未完成,在以下路径中打开所需应用的示例应用工作区:大多数示例应用工作区文件位于以下路径:
以hello_world演示为例,路径为:
FRDM-K22F板出厂时预装了mbed/CMSIS-DAP调试接口。如果您已经更改了板上的调试OpenSDA应用,请访问OpenSDA了解如何更新板或将板恢复到出厂状态。
安装MDK工具后,必须安装Keil设备包,才能从调试方面完全支持设备。这些设备包内含存储器映射信息、寄存器定义和闪存编程算法。按照这些步骤安装相应的CMSIS包。
遵循以下步骤运行hello_world应用。对于其他示例应用,这些步骤可能会略有不同,因为某些应用的路径可能会有额外的文件夹层级。
如果还未完成,在以下路径中打开所需的演示应用工作区:
此工作区文件名为
FRDM-K22F板出厂时预装了mbed/CMSIS-DAP调试接口。如果您已经更改了板上的调试OpenSDA应用,请访问OpenSDA了解如何更新板或将板恢复到出厂状态。
本节包含采用MCUXpresso SDK支持的Arm GCC工具链构建并运行KSDK演示应用所需的必要组件的安装步骤。Arm GCC工具有许多使用方式,但此例主要演示其在Windows环境中的使用。虽然这里未讨论,但GCC工具还可与Linux操作系统和Mac OSX配套使用。
从 GNU Arm Embedded Toolchain 下载并运行安装程序。这是我们实际使用工具链(例如,编译器、链接器等)。GCC工具链应当对应最新的支持版本,参见Kinetis SDK版本说明。
Minimalist GNU for Windows (MinGW)开发工具提供了一套独立于第三方C-Runtime DLL (如Cygwin)的工具。KSDK所用的构建环境无需使用MinGW Build工具,但充分利用了MinGW和MSYS的基础安装。MSYS为与Unix类似的接口和工具提供基本的Shell。
从以下位置下载最新的MinGW mingw-get-setup安装程序: MinGW - Minimalist GNU for Windows Files
注:此安装路径不包含任何空格。
添加相应项目到Windows操作系统的Path环境变量。可在Control Panel → System and Security → System → Advanced System Settings in the "Environment Variables...(控制面板→系统和安全→系统→高级系统设置”菜单下的“环境变量”选项)下找到它。路径为:
假设默认安装路径为C:\MinGW,此例如下所示。如果路径设置不正确,工具链将无法正常运行。
注:如果您的PATH变量中包含C:\MinGW\msys\x.x\bin (根据KSDK 1.0.0要求),应删除该路径以确保新的GCC构建系统正常工作。
创建新的“系统”环境变量并将其命名为ARMGCC_DIR。此变量的值应当指向Arm GCC嵌入式工具链安装路径,此例中的安装路径为:
C:\Program Files (x86)\GNU Tools Arm Embedded\7-2018-q2-update 7 2018
参考GNU Arm GCC嵌入式工具的安装文件夹,获得确切的安装路径名。
要构建示例应用,请按照这些步骤操作。
将目录更改为示例应用项目目录,它有如下路径:
对于本指南,确切的路径为:
GCC工具需要J-Link调试接口。要将板上的OpenSDA固件更新为最新的J-Link应用,请访问OpenSDA。安装J-Link OpenSDA应用后,从Segger Downloads 下载J-Link驱动程序和软件包。
更改为包含演示应用输出的目录。根据所选的构建目标,使用以下任一路径可以找到此输出:
对于本指南,路径为:
Something went wrong! Please try again.
Something went wrong! Please try again.
选项A:使用MCUXpresso IDE来克隆示例项目。
选项B:使用MCUXpresso配置工具来克隆与第三方IDE搭配使用的现有MCUXpresso SDK示例。
Something went wrong! Please try again.
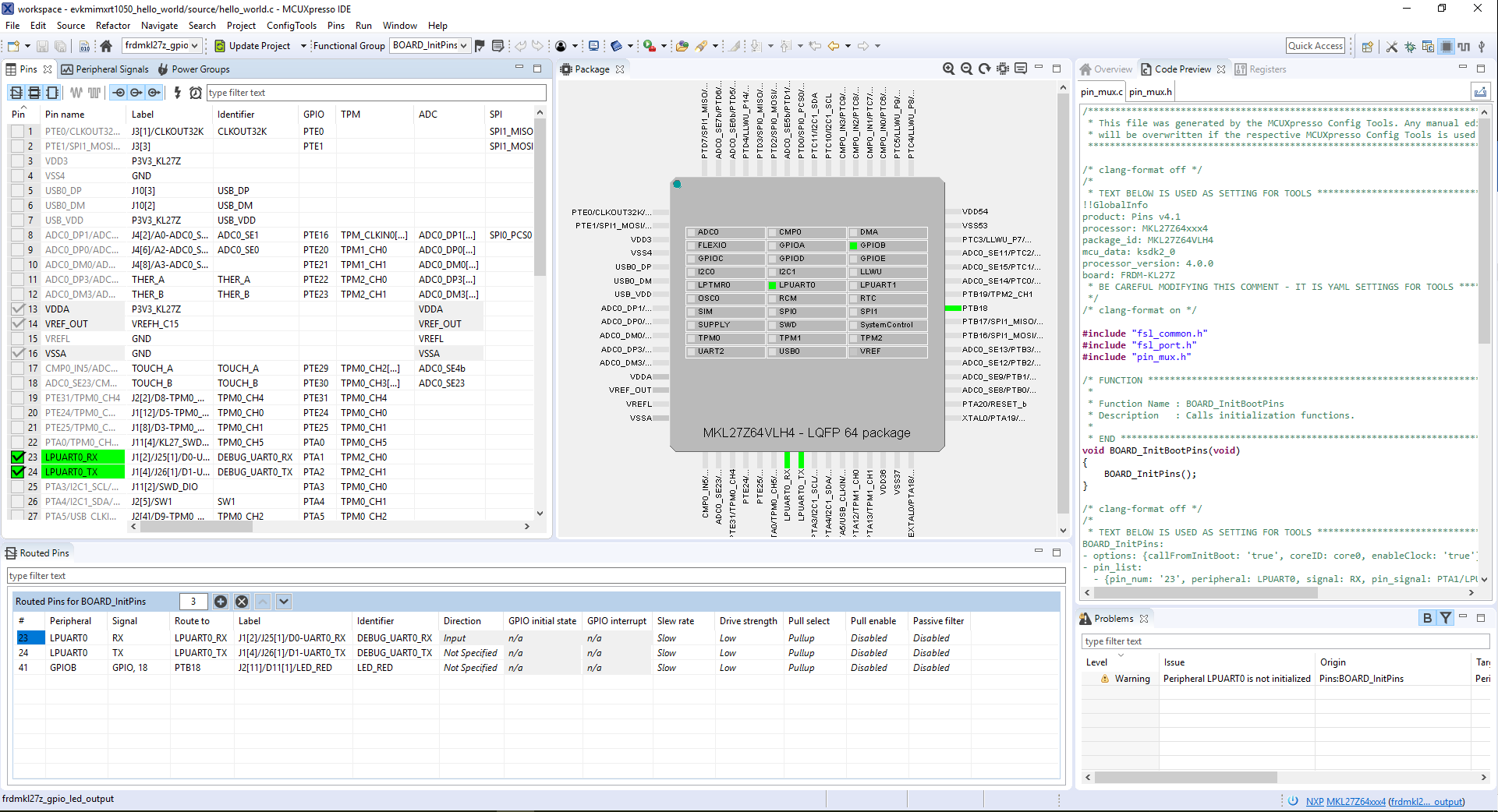
首先,我们使用MCUXpresso配置工具中的引脚工具,展示如何在项目中添加一个新的GPIO引脚来使LED闪烁。
注:以前,您必须像上一步一样克隆SDK项目。
PTA1可路由为GPIO,以切换红色LED。在该示例中,我们将使用PTD5来驱动蓝色LEDPTA1。点击其旁边的复选框以取消选中
PTA1旁边取消选择,然后点击“完成”
PTD5,然后点击PTD5旁边的复选框以使用该引脚,选择PTD5 GPIO引脚
PTD5已经为led_output示例配置的FRDM-K22F设置了一个定义的标识符(即LED_BLUE)。在引脚表中的PTD5旁,将标识符更改为“My_LED”
注:时钟和外设文件也可能被标记为正在更新,因为标题已被更改。
PTD5引脚。使用#defines,可在引脚工具创建的pin_mux.h中找到#define BOARD_LED_GPIO BOARD_INITPINS_MY_LED_GPIO
#define BOARD_LED_GPIO_PIN BOARD_INITPINS_MY_LED_PIN
Something went wrong! Please try again.
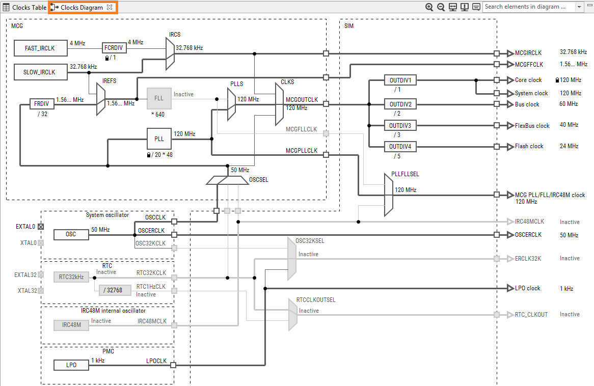
然后,使用MCUXpresso配置工具中的时钟工具来更改时钟设置并更改LED闪烁的速率。
注:以前,您必须像上一步一样克隆SDK项目。
注:引脚和外设文件也可能被标记为正在更新,因为标题已被更改。
Something went wrong! Please try again.
应用修改完成后,您会看到FRDM-K22F的蓝色LED灯缓慢闪烁。您还可以使用终端程序查看终端输出。
Something went wrong! Please try again.
Tera Term是一款备受欢迎的开源终端仿真应用。此程序可用来显示从恩智浦开发平台虚拟串行端口发送的信息。
PuTTY是一款备受欢迎的终端仿真应用。此程序可用来显示从恩智浦开发平台虚拟串行端口发送的信息。
没问题!您的板是旧封装,闪存存储器中预装了不同的开箱即用演示。
您将会看到红色和绿色LED指示灯来回切换。一切就绪时,可以进行下一步。
试着按步骤继续操作,获得板上运行的其他示例应用。如果仍有问题,请通过 恩智浦技术论坛 与我们联系。
与其他工程师交流,并获得使用Kinetis MCU和MCUXpresso软件和工具进行设计的专业建议。恩智浦设有加入两个专向技术论坛,欢迎加入并参与交流讨论: