If you create your own schematic symbols and PCB footprints from scratch,
you’re wasting time. Instead, tap into ready-to-use CAD/EDA schematic
symbols and CAD PCB footprints for your next Kinetis MCU-based design.
It’s easy to download the CAD symbols and footprints – and
they’re free
1) Go to the
Kinetis CAD webpage.
2) Download the CAD symbols and footprints in a single vendor-neutral BXL
file
that you can export to the CAD/EDA design tools with Ultra Librarian software by Accelerated Design <-click the link to download it
This tool allows you to convert the BXL files to the CAD system of choice.
There are various formats available for the CAD/EDA schematic symbols and
footprints to meet your needs.
3) Enter the part number to find the Kinetis symbols and footprints you
need.
If you know some of the characters in the part number, type what you know in
the part number field and a list of parts will appear from which you can
choose from. If you don’t know the part number, you can Google it or
search for it on our website. Then type or copy/paste it in the field.
After you enter the specific part number here, you immediately have access to
the part details.
4) Next, click and download the BXL file.
At this point, you can click on the BXL file and download it. When you open
the file it will open with the Ultra Librarian Reader that you installed
earlier, as per the instructions on the webpage.
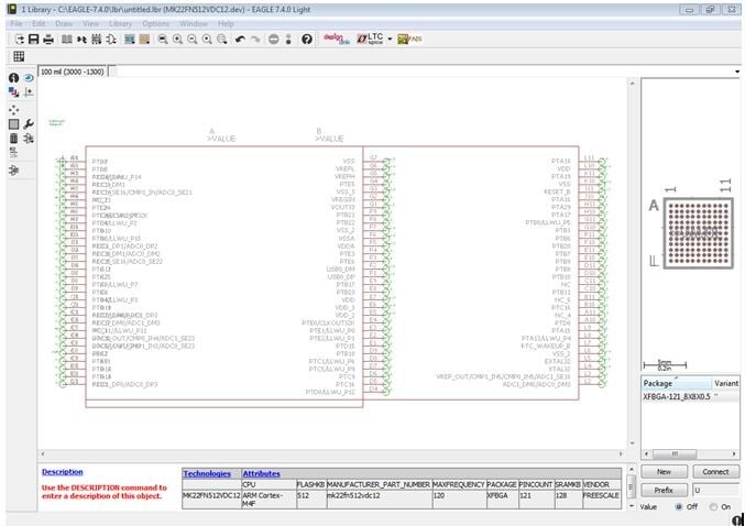
5) Export the files to the CAD tool.
With the Ultra
Librarian Reader, you can choose to export the file to the CAD tool (you must
already download it to your system) of your choice. This example shows Eagle
as the CAD tool we will use. After you export it to Eagle, a text file
generates and directs you to the location of the file and steps to import the
files to Eagle. This text file will generate for every CAD tool of your
choice.

After you follow these steps mentioned in the text file, you will get the
footprint.
And voila! In only a few minutes, you’ll create quality CAD entities
with minimal effort.
We hope you’ll take advantage of these resources to help you save time
and accelerate the design process instead of starting from the scratch.
Your continued feedback helps us provide a reliable, smoother and a better
experience for you. Please visit
NXP Kinetis MCU.
Justin Mortimer is Kinetis MCU Product Marketer.