1
连接2
获取软件3
构建、运行4
修改SDK示例让我们开始试用LPCXpresso55S16!您可以选择观看短片中的操作顺序或遵循下列详细操作步骤。
该板上有4个微型USB接头。一个用于全速USB,一个用于高速USB,一个用于提供电力,另一个用于调试。将USB线缆插入到图片中所示的标记了+5V Power Only的接头。
Something went wrong! Please try again.
LPCXpresso55S16板随附了一个程序,用于验证目标MCU是否正在运行。
如果RGB-LED中的绿色LED指示灯以1Hz的速度闪烁,则应用处于活动状态。
Something went wrong! Please try again.
Something went wrong! Please try again.
通用微控制器软件开发套件(SDK)为免费附赠,包含所有硬件抽象和外设驱动软件的完整源代码,根据宽松的开源许可提供。
单击下面的链接下载LPCXpresso55S16的最新SDK版本,确保选择了主机操作系统、工具链和所需的组件。
您还可以使用在线SDK构建工具,来创建LPCXpresso55S16的定制SDK数据包。
Something went wrong! Please try again.
通用微控制器IDE是恩智浦开发平台生态体系。它是一个端到端解决方案,从初始评估到最终生产的嵌入式应用开发环节为工程师提供支持。
想使用不同的工具链?需要帮助选择
没问题。通用微控制器SDK包括对IAR、Keil和命令行GCC等其他工具的支持。
Something went wrong! Please try again.
设置LPCXpresso55S16与第三方工具一起使用,请首先安装LPCScrypt,然后安装开发板的设备驱动程序。要更改此板的调试固件,请遵循LPCScrypt教程。
Something went wrong! Please try again.
通用微控制器配置工具是一套集成的配置工具,可指导用户创建新的通用微控制器SDK项目,还可提供引脚和时钟工具,以生成面向定制板支持的初始化C代码。它已完全集成到通用微控制器中,您也可以下载单独的工具。
要了解有关使用导入的MCUXpresso SDK示例项目或在IDE中创建新项目的工具之间的基本交互的详细信息,请观看这个由三部分组成的视频系列。
使用MCUXpresso IDE和MCUXpresso配置工具开发基础应用Something went wrong! Please try again.
许多通用微控制器SDK示例应用通过MCU UART输出数据。确保从步骤2.3开始使用LPCScrypt安装串行驱动程序
不确定如何使用终端应用?尝试以下任一教程:通用微控制器IDE终端教程、Tera Term教程、PuTTY教程。
Something went wrong! Please try again.
通用微控制器SDK附带一系列示例应用代码。如需查看内容,请浏览SDK安装中的SDK板文件夹,并选择LPCXpresso55S16。
/boards/lpcxpresso55s16 如需了解特定示例代码的详细信息,请参阅示例目录中的readme.txt文件。
Something went wrong! Please try again.
如果您对其中的一个或几个演示应用或驱动程序示例感兴趣,也许想知道如何自己完成构建和调试。SDK快速入门指南按步骤介绍了如何轻松地为SDK支持的所有工具链配置、构建和调试演示。
采用以下指南,了解如何使用通用微控制器IDE打开、构建和调试示例应用。




遵循以下步骤运行hello_world示例。











遵循以下步骤运行hello_world应用。对于其他示例应用,这些步骤可能会略有不同,因为某些应用的路径可能会有额外的文件夹层级。
/boards////iar 以hello_world演示为例,路径为:
/boards/LPCXpresso55S16/demo_apps/hello_world/iar
注:如出现构建错误,请确保选择了正确的板,右键单击project>>Options>>General Options>>Target >>Device,选择LPC55S16,IAR Embedded Workbench for Arm version 8.50.1或更高版本支持本板。
LPCXpresso55S16板出厂时预装了CMSIS-DAP调试接口。如已更改了板上的调试LPC-LINK2应用,请查看本快速入门指南中的步骤2.3 LPCScrypt教程。
安装MDK工具后,必须安装Cortex®微控制器软件接口标准(CMSIS)设备包,才能从调试角度来说完全支持该器件。这些器件包包括存储器映射信息、寄存器定义和闪存编程算法。按照这些步骤安装相应的CMSIS包。
遵循以下步骤运行hello_world应用。对于其他示例应用,这些步骤可能会略有不同,因为某些应用的路径可能会有额外的文件夹层级。
/boards////mdk 此工作区文件名为
/boards/LPCXpresso55S16/demo_apps/hello_world/mdk/hello_world.uvmpw
LPCXpresso55S16板出厂时预装了CMSIS-DAP调试接口。如已更改了板上的调试LPC-LINK2应用,请查看前面部分介绍的LPCScrypt教程。
Something went wrong! Please try again.
现在连接板,调试您的项目...
J4更多详细信息可在SDK文件夹中的SDK入门文档中找到。
/docs/Getting Started with MCUXpresso SDK for LPC55xx.pdf Something went wrong! Please try again.
SDK中提供了几个示例、演示和驱动程序,帮助您快速入门。下面列出了一些常见示例:
Something went wrong! Please try again.
选项A:使用通用微控制器IDE克隆示例项目。
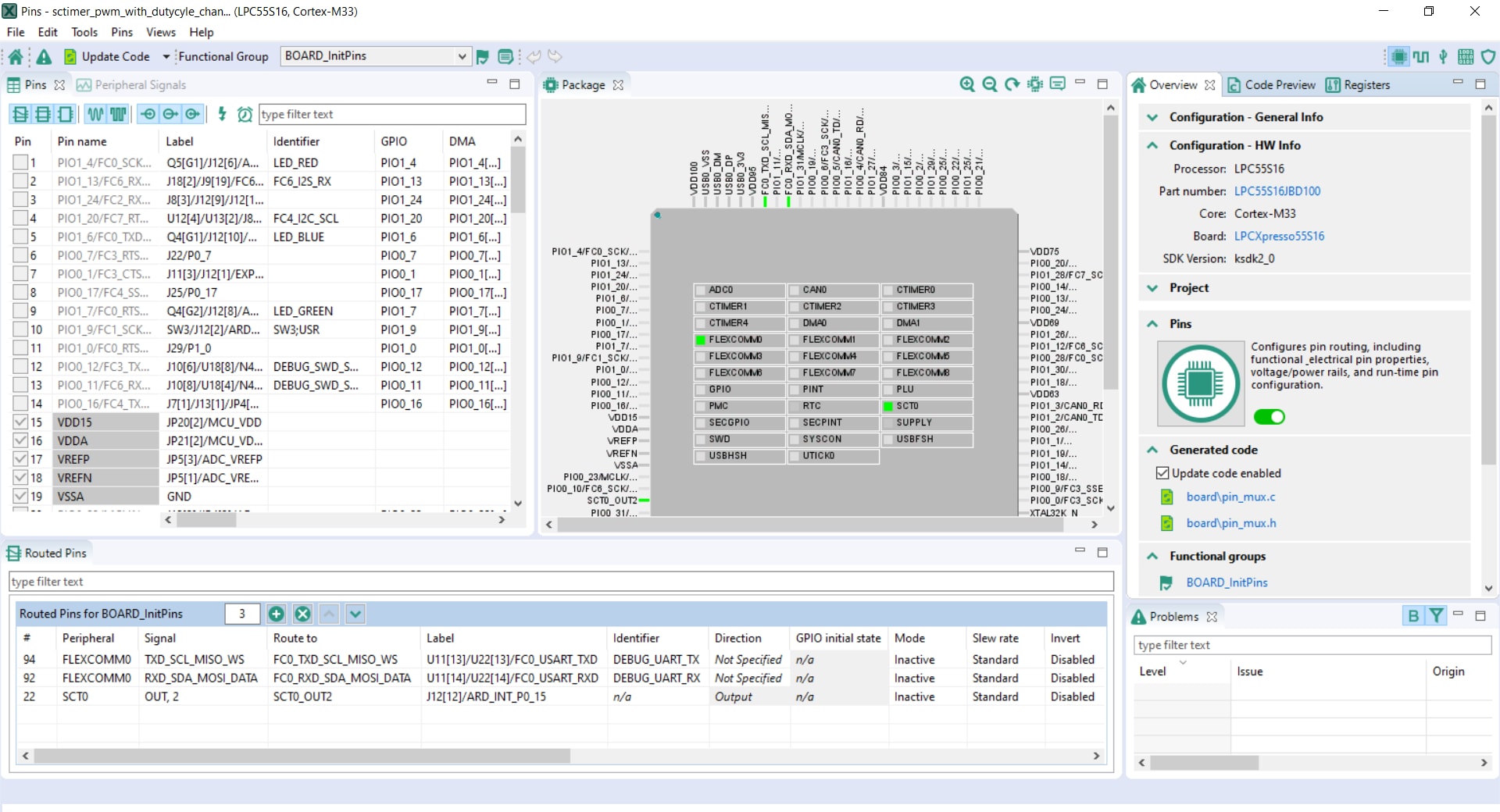
以下步骤将引导您打开sctimer pwm占空比变化的例子。该示例设置了PWM信号并定期更新信号占空比。




注:在“使用引脚工具”教程上,您将学习如何将SCTimer输出引脚更改为此板的RGB LED并看到LED“呼吸”
选项B:使用通用微控制器配置工具克隆现有的通用微控制器SDK示例,以便与第三方IDE一起使用。
以下步骤将引导您打开sctimer pwm占空比变化的例子。该示例设置了PWM信号并定期更新信号占空比。

选择要克隆的项目。对于此示例,我们要使用SCTimer pwm项目。您可以在筛选框中输入“sctimer”,并选择“sctimer_pwm_with_dutycycle_change”示例项目来进行筛选。然后,您还可以指定克隆项目的位置和名称。然后点击Finish(完成)。
注:在“使用引脚工具”教程上,您将学习如何将SCTimer输出引脚更改为此板的RGB LED并看到LED“呼吸”
Something went wrong! Please try again.
首先,我们使用属于通用微控制器配置工具的引脚工具来显示如何在项目中添加一个新的GPIO引脚来使LED闪烁。
注:以前,您必须像上一步一样克隆SDK项目。







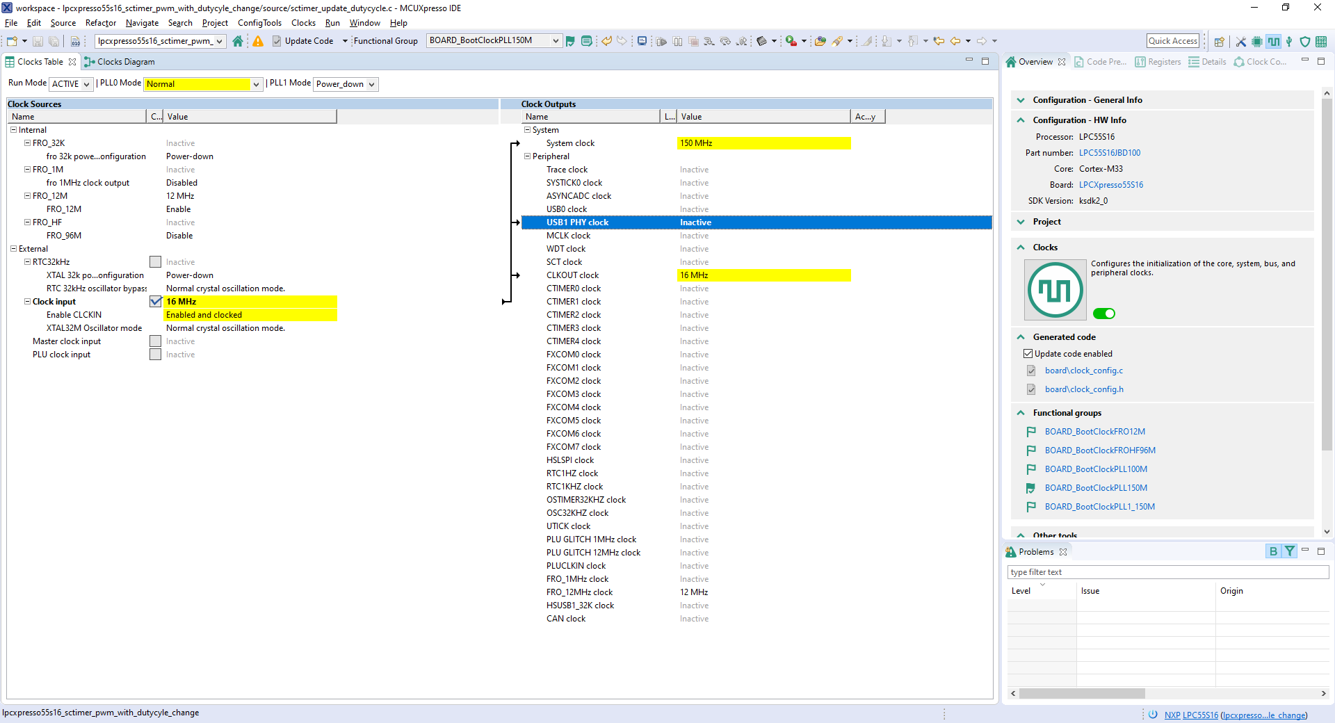
注:时钟文件也可能被标记为正在更新,因为标题已被更改。


Something went wrong! Please try again.
然后,使用属于通用微控制器配置工具的时钟工具来更改时钟设置并更改LED闪烁的速率。
注:以前,您必须像上一步一样克隆SDK项目。






注:引脚文件也可能被标记为正在更新,因为标题已被更改。

Something went wrong! Please try again.
修改应用后,您将看到LPCXpresso55S16 RGB红色LED缓慢地“呼吸”。
Something went wrong! Please try again.
LPC55S16采用安全设计,并由驱动片上系统(SoC)的安全软件提供支持。
| 文档 | 说明 |
|---|---|
| AN12278:面向物联网的LPC55S00安全解决方案 | 本文档详细说明了各LPC55Sxx MCU在安全系统方面的区别和进展。 |
| AN12324:LPC55Sxx使用PUF和哈希密码进行AES编码 | 如何使用根密钥安全地生成、存储和检索用户密钥。 |
| AN13094:在具有TrustZone的LPC55Sxx系列微控制器上使用FreeRTOS | 如何在支持TrustZone的Armv8-M处理器中使用FreeRTOS。 |
| Armv8-M和恩智浦LPC55S69-EVK的TrustZone | 介绍使用MCUXpresso SDK示例和LPC55S69 EVK的Arm TrustZone安全功能。 |
| 如何在MCUXpresso IDE上调试TrustZone项目 | 以hello_world为例介绍了在LPCXresso55S69板上调试TrustZone的过程。 |
SDK中提供了几个示例、演示和驱动程序,帮助您快速入门。下面列出了安全性和完整性的一个常见示例。
TrustZone示例中有几个简单的演示,包括hello world、secure faults和secure gpio。
路径:
/boards/lpcxpresso55s16/trustzone_examples 一款基于GUI的应用,用于简化在恩智浦MCU上生成和配置可启动的可执行文件。
| 文档/软件/教程 | 说明 |
|---|---|
| 恩智浦微控制器的有线通信中间件 | 了解通过MCUXpresso SDK提供的有线通信库和示例。 |
| 使用ConfigTool从头创建USB项目 | 使用MCUXpresso配置工具和LPCXpresso55S69-EVK创建USB项目。 |
| AN12728:如何在LPC5500系列上使用CAN-FD传输数据 | 如何利用CAN-FD的比特率切换和发射器延迟补偿功能来提高吞吐量,消除发射器延迟引起的比特误差。 |
| CANopen和MCUXpresso快速入门 | 如何将MicroCANopen项目导入到MCUXpresso。 |
| 恩智浦MCUXpresso SDK中的CANopen | 如何使用恩智浦MCUXpresso SDK随附的EmSA CANopen库。 |
| 恩智浦MCUXpresso SDK:Embedded Wizard的GUI和EmSA的CANopen(FD)演示视频 | 演示视频,显示从LPC55S16传输到i.MX RT1064板并在其上显示的加速数据,演示恩智浦MCUXpresso SDK的中间件组件。 |
| 采用i.MX RT 1064和LPC55的CANopen和Embedded Wizard演示 | 使用i.MX RT1064和LPC55S16演示板结合恩智浦MCUXpresso SDK不同中间件组件进行的演示 |
SDK中提供了几个示例、演示和驱动程序,帮助您快速入门。下面列出了有线通信的一些常见示例。
演示如何实现命令行shell应用。
路径:
/boards/lpcxpresso55s16/demo_apps/shell 包括管理器和从属实现。
路径:
/boards/lpcxpresso55s16/canopen_examples SDK中存在许多驱动程序示例,包括GPIO、I2C、I2S、SPI和UART。
路径:
/boards/lpc55s16/driver examples SDK中存在大量主机和设备操作的USB示例。
路径:
/boards/lpcxpresso55s16/usb_examples | 文档/教程 | 说明 | 应用笔记软件 |
|---|---|---|
| AN12805:建立与私有云的安全连接 | 如何使用LPCXpresso55S69板创建安全的嵌入式软件项目。 | 下载 |
| 将LPC55S69连接到Amazon Web Services | 演示重点介绍如何使用MCUXpresso和Amazon Alexa通过AWS实现WIFI启用和云连接。 | - |
| 如何向AWS IOT和Alexa Skills添加外设 | 向AWS IOT和Alexa Skills项目逐步添加外设。 | - |
SDK中提供了几个示例、演示和驱动程序,帮助您快速入门。下面列出了一个与无线连接相关的常见示例。
演示了NT3H2111_2211 NTAG I2C和带有I2C接口芯片的连接NFC标签的使用,并演示了与设备的基础通信。
路径:
/boards/lpcxpresso55s69/ntag_i2c_plus_examples/ntag_i2C_explorer_blink | 文档 | 说明 |
|---|---|
| 恩智浦微控制器上的音频软件 | 有关音频软件技术、合作伙伴音频解决方案以及每种解决方案所支持的设备的信息。 |
SDK中提供了几个示例、演示和驱动程序,帮助您快速入门。下面列出了一个与音频相关的常见示例。
列举录制或播放设备的裸机和FreeRTOS示例。
USB设备:音频生成器、音频扬声器、复合隐藏音频
USB主机:音频扬声器
路径:
/boards/lpcxpresso55s16/usb_examples LPC55S16的SDK包括使用Adafruit TFT LCD shield的图形示例。
| 软件 | 说明 |
|---|---|
| 面向恩智浦微控制器的图形用户接口 |
了解有关恩智浦微控制器GUI选项的更多信息。 |
| 恩智浦LPC55S69-EVK利用Adafruit LCD触摸屏提供开源LittlevGL GUI库 | 采用电容触摸和MCULib驱动Adafruit LDC显示器。 |
| LVGL开源图形库 | LVGL是一个免费的开源嵌入式图形库,它提供创建嵌入式GUI所需的功能,具有易于使用的图形元素、精美的视觉效果和低内存占用。 |
| GUI Guider | 恩智浦一种用户友好的图形用户界面开发工具,可通过开源LVGL图形库快速开发高品质的显示 |
| 恩智浦emWin库 | 恩智浦与SEGGER Microcontroller合作,提供二进制形式的高性能emWin嵌入式图形库,供恩智浦任何Arm Cortex-M微控制器免费商用。 |
| 使用emWin和AppWizard开发GUI | 如何使用AppWizard中的不同功能创建基于emWin的完整、随时可以运行的项目。 |
SDK中提供了几个示例、演示和驱动程序,帮助您快速入门。下面列出了一些与显示和图形相关的常见示例。
展示小部件的演示应用。
路径:
/boards/lpcxpresso55s16/littlevgl_examples 演示emWin库的图形小部件。
路径:
/boards/lpcxpresso55s16/emwin_gui_demo 电机控制是一个复杂而先进的课题,非常复杂,也有很多缺陷,具体取决于电机的数量、电机类型以及有传感器的电机驱动器和无传感器的电机驱动器。
恩智浦拥有许多现成可用的电机控制算法(中间件),入门的最佳方法是使用MCUXpresso SDK中包含的FreeMaster示例。这些示例利用FreeMASTER运行时调试工具,它是一种用户友好的实时调试监测器和数据可视化工具,可用于运行时配置和调试嵌入式软件应用。
FreeMASTER支持对正在运行的系统上的变量进行非侵入式监测,并且可以在示波器式显示器上以标准小部件(仪表、滑块等)或文本形式的数据形式显示多个变量,从而提供易于使用的数据记录器。它可以将HTML、MATLAB®或Excel链接到其他可编写脚本的框架以及Node-RED等流行的可视化编程工具。
| 文档 | 说明 |
|---|---|
| FreeMASTER操作方法 | 工程师使用FreeMASTER工具的入门指南。 |
| 《 FreeMASTER 3.0安装指南》 | 本文将指导您完成FreeMASTER 3.0的安装。 |
| FreeMASTER四部分在线研讨会系列 | 点播培训概要介绍FreeMASTER软件、其特性、功能、可用示例、应用用例以及如何轻松入门。 |
SDK中提供了几个示例、演示和驱动程序,帮助您快速入门。下面列出了一些与电机控制相关的常见示例。
通过Sctimer和Ctimer演示了多PWM输出。
路径:
/boards/lpcxpresso55s16/driver_examples_ctimer 路径:
/boards/lpcxpresso55s16/driver_examples_sctimer 通过各种接口选项监视变量和图形。
路径:
/boards/lpcxpresso55s16/freemaster_examples 不仅介绍了在应用与主机PC之间实施串行接口的嵌入式端软件驱动程序,还涵盖了适用设备的本地串行UART通信和CAN通信。
路径:
/middleware/freemaster/doc/user_guide 最新版本的MCUXpresso IDE带有终端仿真应用。此工具可用来显示从恩智浦开发平台的虚拟串行端口发送的信息。
"
确认连接已打开。如果已连接,MCUXpresso IDE将在终端视图中显示如下图所示。
一切就绪
Tera Term是一款备受欢迎的开源终端仿真应用。此程序可用来显示从恩智浦开发平台虚拟串行端口发送的信息。
PuTTY是一款备受欢迎的终端仿真应用。此程序可用来显示从恩智浦开发平台虚拟串行端口发送的信息。
LPCScrypt是基于命令行的快速闪存、EEPROM、OTP和安全的编程工具,面向LPC微控制器。推荐使用该工具对最新的CMSIS-DAP和J-Link固件进行编程。
lpc_driver_installer.exe来管理这些驱动程序。C:\ProgramData\Microsoft\Windows\Start Menu\Programs\LPCScrypt. 
JP6中。
J6将此板连接至主机,然后运行以下任一命令:
| 培训 | 说明 |
|---|---|
| 使用CANopen和CANopen FD实现强大的网络通信 | 在恩智浦MCUXpresso SDK中引入嵌入式系统学院(EmSA)的CANopen中间件。 |
| LPC5500培训 | 关于恩智浦此产品的点播培训、操作指南视频和在线研讨会完整列表。 |
在恩智浦的一个技术论坛网站上,可与其他工程师交流,获取专家建议,了解如何使用LPC5500系列进行产品设计。
| 培训 | 说明 |
|---|---|
| 使用CANopen和CANopen FD实现强大的网络通信 | 在恩智浦MCUXpresso SDK中引入嵌入式系统学院(EmSA)的CANopen中间件。 |
| LPC5500培训 | 关于恩智浦此产品的点播培训、操作指南视频和在线研讨会完整列表。 |
在恩智浦的一个技术论坛网站上,可与其他工程师交流,获取专家建议,了解如何使用LPC5500系列进行产品设计。