Something went wrong! Please try again.
该板上有4个微型USB接头。一个用于全速USB,一个用于高速USB,一个用于提供电力,另一个用于调试。将USB线缆插入到图片中所示的标记了+5V Power Only的接头。
Something went wrong! Please try again.
LPCXpresso55S69板随附了一个程序,用于验证目标MCU是否正在运行。
如果RGB-LED中的绿色LED指示灯以1Hz的速度闪烁,则应用处于活动状态。
Something went wrong! Please try again.
Something went wrong! Please try again.
两个简短视频中详细说明了软件和工具安装,您也可以选择按照以下步骤操作。
您还可以使用在线SDK Builder,为使用SDK builder的LPC55S69-EVK创建定制SDK软件包。SDK板的名称为LPCXpresso55S69 SDK Builder。
Something went wrong! Please try again.
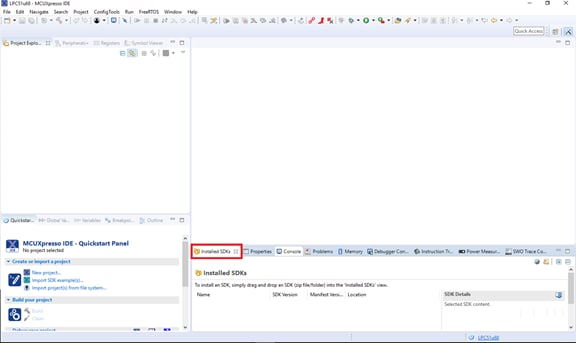
恩智浦提供名为MCUXpresso IDE的附赠工具链。
获取MCUXpresso IDE
Something went wrong! Please try again.
MCUXpresso配置工具是一套集成的配置工具,可指导用户创建新的MCUXpresso SDK项目,并提供引脚和时钟工具,以生成面向定制板支持的初始化C代码。它完全集成到MCUXpresso中,您还可下载单独的工具。点击下面的Get MCUXpresso Config Tools,获取配置工具安装程序。
要了解有关使用导入的MCUXpresso SDK示例项目或在IDE中创建新项目的工具之间的基础交互的详细信息,请观看这个由三部分组成的视频系列。
使用MCUXpresso IDE和MCUXpresso配置工具开发基础应用
Something went wrong! Please try again.
要设置LPCXpresso55S69与第三方工具一起使用,请首先安装LPCScrypt,然后安装板的设备驱动程序。以下视频显示了如何使用此实用工具来使LPCScrypt编程板的硬件调试器。
Something went wrong! Please try again.
大多数为IAR和Keil工具设置的MCUXpresso SDK示例使用MCU UART进行printf输出,这也是MCUXpresso IDE的一个选项。如果您不确定如何使用终端应用,请尝试下面一个教程:
不确定如何使用终端应用?尝试以下任一教程: MCUXpresso终端、 Tera Term教程、 PuTTY教程。
Something went wrong! Please try again.
此简短的视频可引导您完成此过程,您可以按照以下步骤操作。
MCUXpresso SDK附带一系列示例应用代码。如需查看内容,请浏览SDK安装中的SDK板文件夹,并选择LPCXpresso55S69。
/boards/LPCXpresso55S69 如需了解特定示例代码的详细信息,请参阅示例目录中的readme.txt文件。
Something went wrong! Please try again.
如果您对其中的一个或几个演示应用或驱动程序示例感兴趣,也许想了解如何自己完成构建和调试。MCUXpresso SDK快速入门指南按步骤介绍了如何轻松地为SDK支持的所有工具链配置、构建和调试演示。
采用以下指南,了解如何使用MCUXpresso IDE打开、构建和调试示例应用。


以下步骤将指导您打开hello_world示例

单击LPCXpresso55S69板,选择导入可在该板上运行的示例,然后单击Next。
使用箭头按钮来展开demo_apps类别,然后点击hello_world旁边的复选框来选择该项目。要使用UART进行打印(而不是默认的半主机),请在项目选项下选择UART作为“SDK调试控制台”复选框。然后单击Finish。
现在点击项目名称来构建项目,然后在快速启动面板点击Build或按下“Ctrl + b”。您也可以点击工具栏中的锤子图标。
您可以在控制台选项卡中查看构建的状态。







此演示也适用于IAR和KEIL。
遵循以下步骤运行hello_world应用。对于其他示例应用,这些步骤可能会略有不同,因为某些应用的路径可能会有额外的文件夹层级。
如果还未完成,打开所需示例应用工作区:大多数示例应用演示工作区文件位于以下路径:
/boards////iar以hello_world演示为例,路径为:
/boards/LPCXpresso55S69/demo_apps/hello_world/cm33_core0/iar


注:如出现构建错误,请确保选择了正确的板,右键单击project>>Options>>General Options>>Target >>Device,选择LPC55S69,IAR Embedded Workbench for Arm version 8.22.2或更高版本支持本板。
LPCXpresso55S69板出厂时预装了CMSIS-DAP调试接口。如已更改了板上的调试LPC-LINK2应用,请查看本快速入门指南中的步骤2.4 LPCScrypt教程。




安装MDK工具后,必须安装Cortex®微控制器软件接口标准(CMSIS)设备包,才能从调试角度来说完全支持该设备。这些器件包包括存储器映射信息、寄存器定义和闪存编程算法。按照这些步骤安装相应的CMSIS包。


遵循以下步骤运行hello_world应用。对于其他示例应用,这些步骤可能会略有不同,因为某些应用的路径可能会有额外的文件夹层级。
如果还未完成,在以下路径中打开所需的演示应用工作区:
/boards/////mdk此工作区文件名为.uvmpw,因此在这个具体例子中,实际路径为:
/boards/LPCXpresso55S69/demo_apps/hello_world/mdk/hello_world.uvmpw例如,此处显示电源管理器示例项目文件

J4)。 




Something went wrong! Please try again.
现在连接板,调试您的项目:
更多详细信息可在SDK文件夹中的SDK入门文档中找到
/docs/Getting Started with MCUXpresso SDK for LPC55xx.pdf Something went wrong! Please try again.
SDK中提供了几个示例、演示和驱动程序,帮助您快速入门。下面列出了一些常见示例:
Something went wrong! Please try again.
LPC55S69采用安全设计,并由驱动片上系统(SoC)的安全软件提供支持。
| 文档 | 说明 |
|---|---|
| AN12278:面向物联网的LPC55S00安全解决方案 | 本文档详细说明了各LPC55Sxx MCU在安全系统方面的区别和进展。 |
| AN12324:LPC55Sxx使用PUF和哈希密码进行AES编码 | 如何使用根密钥安全地生成、存储和检索用户密钥。 |
| AN13094:在具有TrustZone的LPC55Sxx系列微控制器上使用FreeRTOS | 如何在支持TrustZone的Armv8-M处理器中使用FreeRTOS。 |
| Armv8-M和恩智浦LPC55S69-EVK的TrustZone | 介绍使用MCUXpresso SDK示例和LPC55S69 EVK的Arm TrustZone安全功能。 |
| 如何在MCUXpresso IDE上调试TrustZone项目 | 以hello_world为例介绍了在LPCXresso55S69板上调试TrustZone的过程。 |
SDK中提供了几个示例、演示和驱动程序,帮助您快速入门。下面列出了一些与安全相关的常见示例。
TrustZone示例中有几个简单的演示,包括hello world、secure faults和secure gpio。
路径:
/boards/lpcxpresso55s69/trustzone_examples 如何使用提供安全密钥存储的PUF控制器,通过专用的HW总线将密钥直接发送到Hashcrypt,使用该密钥来加密数据。
路径:
/boards/lpcxpresso55s69/demo_apps_puf_hashcrypt_crypto 一款基于GUI的应用,用于简化在恩智浦MCU上生成和指配可启动的可执行文件。
| 文档 | 说明 |
|---|---|
| 使用ConfigTool从头创建USB项目 | 使用MCUXpresso配置工具和LPCXpresso55S69-EVK创建USB项目。 |
SDK中提供了几个示例、演示和驱动程序,帮助您快速入门。下面列出了有线通信的一些常见示例。
演示如何实现命令行shell应用。
路径:
/boards/lpcxpresso55s16/demo_apps/shell SDK中存在许多驱动程序示例,包括GPIO、I2C、I2S、SPI和UART。
路径:
/boards/lpcxpresso55s69/driver examples SDK中存在大量主机和设备操作的USB示例。
路径:
/boards/lpcxpresso55s69/usb_examples
| 文档 | 说明 | 应用笔记软件 |
|---|---|---|
| AN12805:建立与私有云的安全连接 | 如何使用LPCXpresso55S69板创建安全的嵌入式软件项目。 | 下载 |
| 将LPC55S69连接到Amazon Web Services | 演示重点介绍如何使用MCUXpresso和Amazon Alexa通过AWS实现WIFI启用和云连接。 | - |
| 如何向AWS IOT和Alexa Skills添加外设 | 向AWS IOT和Alexa Skills项目逐步添加外设。 | - |
SDK中提供了几个示例、演示和驱动程序,帮助您快速入门。下面列出了一个与无线连接相关的常见示例。
演示了NT3H2111_2211 NTAG I2C和带有I2C接口芯片的连接NFC标签的使用,并演示了与设备的基础通信。
路径:
/boards/lpcxpresso55s69/ntag_i2c_plus_examples/ntag_i2C_explorer_blink LPC55S69平台包含两个运行频率高达100MHz的Arm Cortex-M33内核。Core 0包含TrustZone、FPU和两个64位加速器。DSP加速器被称为PowerQuad DSP协处理器。

| 文档 | 说明 |
|---|---|
| AN12282:面向恩智浦使用PowerQuad的LPC5500的数字信号处理 | PowerQuad协处理器是一种DSP加速器,可帮助CPU内核执行矩阵计算、滤波和变换函数(包括FFT)等数学运算。 |
| AN12335:LPC55xx/LPC55Sxx双核通信 | LPC55xx/LPC55Sxx为通信提供了一种简单的硬件方法,称为CPU间邮箱机制。 |
| AN12358:MCUXpresso中的LPC55xx/LPC55Sxx双核调试 | 如何调试LPC55S6x的非对称双核。 |
| 使用MCUXpresso IDE的LPC55xx多核应用 | 如何使用LPC55S69-EVK和MCUXpresso SDK创建、构建和调试LPC55xx多核应用。 |
SDK中提供了几个示例、演示和驱动程序,帮助您快速入门。下面列出了一个与多核和硬件加速相关的常见示例。
包括如何在多核系统上为单个内核设置项目。
路径:
/boards/lpcxpresso55s69/multicore_examples | 文档 | 说明 |
|---|---|
| AN12939:声道音频解决方案在LPC55xx上的实现 | LPC55S69的板载DSP加速器非常适合于USB音频应用。 |
SDK中提供了几个示例、演示和驱动程序,帮助您快速入门。下面列出了一些与音频相关的常见示例。
列举录制或播放设备的裸机和FreeRTOS示例。
USB设备:音频生成器、音频扬声器、复合隐藏音频
USB主设备:音频扬声器
路径:
/boards/lpcxpresso55s69/usb_examples LPC55S69的SDK包括使用Adafruit TFT LCD shield的图形示例。
| 软件 | 说明 |
|---|---|
| 面向恩智浦微控制器的图形用户接口 | 了解有关恩智浦微控制器GUI选项的更多信息。 |
| 恩智浦LPC55S69-EVK利用Adafruit LCD触摸屏提供开源LittlevGL GUI库 | 采用电容触摸和MCULib驱动Adafruit LDC显示器。 |
| LVGL开源图形库 | LVGL是一个免费的开源嵌入式图形库,它提供创建嵌入式GUI所需的功能,具有易于使用的图形元素、精美的视觉效果和低内存占用。 |
| GUI Guider | 恩智浦一种用户友好的图形用户界面开发工具,可通过开源LVGL图形库快速开发高品质的显示 |
| 恩智浦emWin库 | 恩智浦与SEGGER Microcontroller合作,提供二进制形式的高性能emWin嵌入式图形库,供恩智浦任何Arm Cortex-M微控制器免费商用。 |
| 使用emWin和AppWizard开发GUI | 如何使用AppWizard中的不同功能创建基于emWin的完整、随时可以运行的项目。 |
SDK中提供了几个示例、演示和驱动程序,帮助您快速入门。下面列出了一些与显示和图形相关的常见示例。
展示小部件的演示应用。
路径:
/boards/lpcxpresso55s69/littlevgl_examples 演示emWin库的图形小部件。
路径:
/boards/lpcxpresso55s69/emwin_gui_demo | 文档 | 说明 | 应用笔记软件 |
|---|---|---|
| AN12868:LPC55(S)xx中的摄像头接口 | 介绍摄像头接口、功能和API例程及演示。 | 下载 |
| 文档 | 说明 |
|---|---|
| FreeMASTER操作方法 | 工程师使用FreeMASTER工具的入门指南。 |
| 《 FreeMASTER 3.0安装指南》 | 本文将指导您完成FreeMASTER 3.0的安装过程。 |
| FreeMASTER四部分在线研讨会系列 | 按需培训概要介绍FreeMASTER软件、其特性、功能、可用示例、应用用例以及如何轻松入门。 |
SDK中提供了几个示例、演示和驱动程序,帮助您快速入门。下面列出了一些与电机控制相关的常见示例。
路径:
/middleware/motor_control 通过各种接口选项监视变量和图形。
路径:
/boards/lpcxpresso55s69/freemaster_examples 不仅介绍了在应用与主机PC之间实施串行接口的嵌入式端软件驱动程序,还涵盖了适用设备的本地串行UART通信和CAN通信。
路径:
/middleware/freemaster/doc/user_guide
| 培训 | 说明 |
|---|---|
| 使用MCUXpresso IDE和MCUXpresso配置工具开发基础应用 | 该视频系列分为三部分,介绍使用导入的SDK示例项目或创建新项目时,MCUXpresso IDE和Config Tools之间的基础交互。 |
| LPC55s6X培训 | 关于恩智浦此产品的点播培训、操作指南视频和在线研讨会完整列表。 |
在恩智浦的一个技术论坛网站上,可与其他工程师交流,获取专家建议,了解如何使用LPC55系列进行产品设计。