KW47-EVK快速入门

上次修改时间: Dec 21, 2025支持 KW47-EVK

本文档内容

  • 1

    连接
  • 2

    获取软件
  • 3

    构建并运行
  • 4

    创建
  • 5

    MCUXpresso Developer Experience (MCUXpresso开发人员体验)

1. 连接

开始试用KW47-EVK板。您可以选择观看短片中的操作顺序或遵循下面列出的详细操作步骤。

1.1 熟悉板

KW47-EVK板已预烧写了无线演示。这是一个健全性检查,用来检验设备是否能按照预期正常工作。

Get Familiar with the Board

Get familiar with the board

1.2 连接板

使用USB Type-C线缆将连接器J14连接至主机或电源,给板上电并运行演示程序。此演示可以使用恩智浦的IoT Toolbox应用进行测试。要获得开箱即用的体验,请从您设备的应用商店将IoT Toolbox下载到您的智能手机上。

Plug in the Board

Plug in the board

1.3 运行开箱即用的演示

恩智浦IoT Toolbox是一款通用的移动应用程序,专为支持无线连接演示与测试而设计。它提供了一个直观的界面,用于与恩智浦各类开发平台进行交互。

请使用以下资源在您的智能手机上安装IoT Toolbox:

IoT Toolbox Icon

打开智能手机上的恩智浦IoT Toolbox应用。选择“无线通用异步收发器(UART)”图标。选择无线UART LED设备。此时,应能在IoT Toolbox应用和串行终端上同时看到设备状态显示为“已连接”。选择一个0到4的数字以更改LED配置。

Run the out-of-box demo

Run the out-of-box demo

Run the out-of-box demo 2

Run the out-of-box demo 2

2. 获取软件

请观看下面的视频,了解获取该软件的具体步骤。

2.1 安装工具链

恩智浦提供名为MCUXpresso for Visual Studio (VS) Code的工具链。请下载MCUXpresso for VS Code v25.09或更高版本。

MCUXpresso IDE

获取VS Code

了解如何为主机安装VS Code,参考以下教程

2.2 快速开始您的设计

MCUXpresso软件开发套件(SDK)为免费附赠,包含所有硬件抽象和外设驱动软件的完整源代码,根据宽松的开源许可提供。您可以直接从MCUXpresso SDK网站 安装MCUXpresso SDK。点击下面的按钮,打开该板的SDK builder。

    MCUXPRESSO-SDK-TN

    获取KW47-EVK的SDK

2.3 MCUXpresso配置工具

MCUXpresso配置工具是一套集成的配置工具,可指导用户创建新的MCUXpresso SDK项目,还提供引脚和时钟工具,以生成支持定制板的初始化C代码。它完全集成到MCUXpresso IDE中,如果使用其他IDE,则可以将其作为单独的工具。点击下面的“Get MCUXpresso Config Tools”(获取MCUXpresso配置工具)按钮,获取配置工具安装程序。

MCUXpresso Config Tools

获取MCUXpresso配置工具

2.4 编程和配置工具

MCUXpresso安全配置(SEC)工具是一款基于GUI的应用,用于简化在恩智浦MCU上生成和配置可启动的可执行文件。建议所有用户首先使用MCUXpresso安全配置(SEC)工具进行试运行和大规模生产。它支持在量产阶段对恩智浦微控制器进行安全编程和设备配置。

下载该工具后,可在“帮助”选项卡下找到用户指南。接下来,按照“处理器特定工作流程”一章中针对您的板的说明进行操作。

SEC

SEC安装

3. 构建并运行

在使用某个演示应用或驱动程序示例时,也许想了解如何自己完成构建和调试。MCUXpresso SDK快速入门指南按步骤介绍了如何轻松地为SDK支持的所有工具链配置、构建和调试演示。

3.1 更新无线示例的NBU

请注意,必须使用与正在使用的应用程序的SDK版本相匹配的窄带单元(NBU)镜像。这意味着下载SDK后,在加载任何无线SDK示例之前,需要使用SDK以下文件夹中提供的二进制文件更新NBU镜像:

../middleware/wireless/ble-controller/bin
此处将提供NBU固件的镜像:

Updating NBU for Wireless Examples - Step 1

Updating NBU for wireless examples - step 1

要更新NBU,可以使用LinkFlash工具,如下所示:

  1. 打开LinkFlash工具的路径。通常情况下,该路径为:
    C:\nxp\LinkServer_xx.x.xx
  2. Updating NBU for Wireless Examples - Step 2

    Updating NBU for wireless examples - step 2
  3. 选择设备为KW47B42ZB7xxxA:KW47-EVK、协议为SWD、地址为0x48800000。勾选“编程前批量擦除”复选框。
  4. 选择“kw47_nbu_ble_all_hosted.bin”为镜像文件。按下“编程”按钮,并等待烧写操作完成。
  5. Updating NBU for Wireless Examples - Step 3

    Updating NBU for wireless examples - step 3

3.2 使用MCUXpresso for VS Code IDE构建和烧写应用

以下步骤将指导您使用Arm® Cortex®-M33应用的MCUXpresso for VS Code IDE来运行wireless_uart演示应用。MCUXpresso for VS Code IDE安装和KW47的SDK可在本《快速入门》指南的“获取软件”部分找到。

  1. 点击VS Code左侧的“MCUXpresso for VS Code”图标,打开“活动栏”。然后点击“项目”选项卡。
  2. Build and flash application using MCUXpresso for VS Code IDE - step 1
  3. 点击“从存储库导入示例”选项
  4. Build and flash application using MCUXpresso for VS Code IDE - step 2
  5. 点击“存储库”下拉箭头,选择之前下载的KW47-EVK SDK
  6. Build and Flash Application Using MCUXpresso for VS Code IDE - Step 3

    Build and flash application using MCUXpresso for VS Code IDE - step 3
  7. 点击“工具链”下拉箭头选择Arm GNU工具链的最新版本。然后,从“板”下拉列表中选择“KW47-EVK”选项,以选择与该板兼容的模板应用
  8. Build and Flash Application Using MCUXpresso for VS Code IDE - Step 4

    Build and flash application using MCUXpresso for VS Code IDE - step 4
  9. 点击“模板”下拉箭头,然后选择
    wireless_examples/bluetooth/w_uart/bm//wireless_uart_bm
    。再点击“导入”按钮
  10. Build and Flash Application Using MCUXpresso for VS Code IDE - Step 5

    Build and flash application using MCUXpresso for VS Code IDE - step 5
  11. 展开活动栏下的“项目”选项卡。右键点击之前创建的项目,然后选择“构建项目”。还可以点击项目名称旁的“构建项目”图标
  12. Build and Flash Application Using MCUXpresso for VS Code IDE - Step 6

    Build and flash application using MCUXpresso for VS Code IDE - step 6
  13. 项目应该能够在控制台中构建完成,不会出现错误或警告
  14. Build and Flash Application Using MCUXpresso for VS Code IDE - Step 7

    Build and flash application using MCUXpresso for VS Code IDE - step 7
  15. 使用与J14 'MCU-LINK'端口连接的Micro USB将板连接到计算机
  16. Build and Flash Application using MCUXpresso for VS Code IDE - step 8

    Build and Flash Application using MCUXpresso for VS Code IDE - step 8
  17. 右键点击之前创建的项目,然后选择“调试”。还可以点击项目名称旁的“调试”图标。这样可将应用下载到板上
  18. Build and Flash Application Using MCUXpresso for VS Code IDE - Step 8

    Build and flash application using MCUXpresso for VS Code IDE - step 8
  19. VS Code支持一个原生串行终端,可以通过它查看应用的输出。点击面板中的“串行监测器”选项。然后,选择“COMx - MCU-Link VCom Port”作为端口,并将波特率设置为115200。最后,点击“开始监测”
  20. Build and Flash Application Using MCUXpresso for VS Code IDE - Step 9

    Build and flash application using MCUXpresso for VS Code IDE - step 9
  21. 点击“继续”图标,运行应用。点击“在串行监测器中查看输出”。按下SW3按钮将BLE角色切换为“外设”。然后按SW2启动BLE广播。应该看到终端上打印的消息
  22. Build and Flash Application Using MCUXpresso for VS Code IDE - Step 10

    Build and flash application using MCUXpresso for VS Code IDE - step 10

    Build and Flash Application Using MCUXpresso for VS Code IDE - Step 11

    Build and flash application using MCUXpresso for VS Code IDE - step 11
  23. 打开智能手机上的恩智浦IoT Toolbox应用。选择“无线UART”图标。选择无线UART通信设备。此时,应能在IoT Toolbox应用和串行终端上同时看到设备状态显示为“已连接”
  24. Build and flash application using MCUXpresso for VS Code IDE - step 12 Build and flash application using MCUXpresso for VS Code IDE - step 13

    Build and Flash Application Using MCUXpresso for VS Code IDE - Step 14

    Build and flash application using MCUXpresso for VS Code IDE - step 14
  25. 在恩智浦的IoT Toolbox应用上输入并发送任意一条消息。该消息将显示在串行终端上
  26. Build and flash application using MCUXpresso for VS Code IDE - step 15

    Build and Flash Application Using MCUXpresso for VS Code IDE - Step 16

    Build and flash application using MCUXpresso for VS Code IDE - step 16
  27. 在串行终端上输入并发送任意一条消息。该消息将显示在恩智浦IoT Toolbox应用上
  28. Build and Flash Application Using MCUXpresso for VS Code IDE - Step 17

    Build and flash application using MCUXpresso for VS Code IDE - step 17
    Build and flash application using MCUXpresso for VS Code IDE - step 18

3.3 使用其他工具链构建和烧写应用

MCUXpresso for VS Code为嵌入式开发人员优化了代码编辑和开发体验。了解如何使用VS Code构建和烧写应用。

想使用其他工具链?

演示也适用于IAR和KEIL

4. 创建

4.1 从MCUXpresso for VS Code IDE克隆示例项目

遵循以下步骤完成通用输出(GPO)的操作。该示例设置了一个TPM来生成PWM信号并更改RGB LED的亮度。

  1. 展开“已导入存储库”选项卡,然后右键点击之前下载的KW47-EVK SDK。接下来,选择“从已导入存储库导入示例应用”
  2. Clone an Example Project from MCUXpresso for VS Code IDE - step -1

    Clone an Example Project from MCUXpresso for VS Code IDE - step -1
  3. 点击“板”下拉列表,并选择“KW47-EVK”选项,以选择与该板兼容的模板应用
  4. Clone an Example Project from MCUXpresso for VS Code IDE - step -2

    Clone an Example Project from MCUXpresso for VS Code IDE - step -2
  5. 点击“模板”下拉箭头,然后选择
    driver_examples/tpm/tpm_pwm_twochannel_cm33_core0
    再点击“导入”按钮
  6. Clone an Example Project from MCUXpresso for VS Code IDE - step -3

    Clone an Example Project from MCUXpresso for VS Code IDE - step -3
  7. 右键点击之前创建的项目,然后选择“调试”。还可以点击项目名称旁的“调试”图标。这样可将应用下载到板上。
  8. Clone an Example Project from MCUXpresso for VS Code IDE - step -4

    Clone an Example Project from MCUXpresso for VS Code IDE - step -4
  9. VS Code内含一个原生串行终端,可以通过它查看应用的输出。点击面板中的“串行监测器”选项。然后,选择“COMx - MCU-Link VCom Port”作为端口,并将波特率设置为115200。最后,点击“开始监测”
  10. Clone an Example Project from MCUXpresso for VS Code IDE - step -5

    Clone an Example Project from MCUXpresso for VS Code IDE - step -5
  11. 点击“继续”图标,运行应用。在串行监测器中查看输出。该应用将提示您输入一个0至9之间的数字。此数字通过修改RGB LED的占空比来调整其亮度
  12. Clone an Example Project from MCUXpresso for VS Code IDE - step -6

    Clone an Example Project from MCUXpresso for VS Code IDE - step -6

4.2 使用MCUXpresso配置工具为第三方IDE克隆示例项目

遵循以下步骤完成通用输出的操作。该示例设置了一个TPM来生成PWM信号并更改RGB LED的亮度。

  1. 展开活动栏下的“项目”选项卡。右键点击之前创建的项目,然后选择“使用MCUXpresso配置工具打开”
  2. Use MCUXpresso config tools - step 1

    Use MCUXpresso config tools - step 1
  3. 在出现的向导中,选择“打开现有配置”按钮,然后点击“下一步”。如果导入的项目未包含configuration .mex文件,只需点击“取消”。
  4. Use MCUXpresso Configuration Tools - Step 2

    Use MCUXpresso config tools - step 2
  5. 在下一个窗口上,在导入向导中选择“导入源”选项。之后,点击“下一步”按钮。
  6. Use MCUXpresso Configuration Tools - Step 3

    Use MCUXpresso config tools - step 3
  7. 在下一个窗口上,点击“浏览”选项。随后,搜索并导入名为“pin_mux.c”的源文件。该文件位于以下路径:
    \mcuxsdk\examples\_boards\kw47evk\driver_examples\tpm\pwm_twochannel
    点击"Finish"(完成)按钮。
  8. Use MCUXpresso Configuration Tools - Step 4

    Use MCUXpresso config tools - step 4
  9. 在导入源文件后,MCUXpresso配置工具界面应显示项目的引脚配置。
  10. Use MCUXpresso Configuration Tools - Step 5

    Use MCUXpresso config tools - step 5

4.3 使用引脚工具修改LED路由的引脚

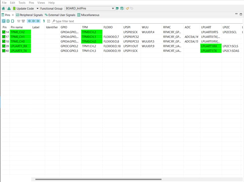
其余的步骤将使用MCUXpresso配置工具来进行。在“引脚”视图中,取消勾选“显示专用引脚”和“显示未路由的引脚”复选框,仅查看已路由的引脚。已路由引脚在引脚名称旁留有一个绿色勾选框。

  1. 为每个已路由的引脚所选的功能以绿色突出显示。
  2. Use the Pins Tools to Modify the LED Routed Pin - Step 1

    Use the pins tools to modify the LED routed pin - step 1
  3. 在当前配置中,PTA20PTA21被路由为TPM的输出。添加引脚配置,以启用绿色LED。
  4. 选择“显示未路由的引脚”以查看其他选项。要启用绿色LED,请搜索PTA19,并在“TPM”列中选择TPM0_CH2
  5. Use the Pins Tools to Modify the LED Routed Pin - Step 2

    Use the pins tools to modify the LED routed pin - step 2
  6. 现在是时候导出由引脚工具生成的最新pin_mux.cpin_mux.h文件,将这些更改实施到项目中。如果配置文件(.mex文件)未保存在磁盘上,则使用“文件”菜单中的选项进行保存。接下来,点击菜单栏中的“更新项目”
  7. Use the Pins Tools to Modify the LED Routed Pin - Step 3

    Use the pins tools to modify the LED routed pin - step 3
  8. 弹出的界面将显示正在更改的文件,可以点击“diff”查看当前文件与引脚工具生成的新文件之间的差异。点击“确定”将新文件覆盖到项目中。
  9. Use the Pins Tools to Modify the LED Routed Pin - Step 4

    Use the pins tools to modify the LED routed pin - step 4
  10. 此后,配置工具应已生成相应的引脚配置源代码。源代码在board文件夹中生成;与配置文件(.mex)位于同一目录下。搜索生成的pin_mux.cpin_mux.h源文件。将位于\mcuxsdk\examples\_boards\kw47evk\driver_examples\tpm\pwm_twochannel的项目源文件,替换为新生成的源文件。
  11. Use the Pins Tools to Modify the LED Routed Pin - Step 5

    Use the pins tools to modify the LED routed pin - step 5
  12. 添加宏以启用app.h源文件中的TPM0通道2。
  13. Use the Pins Tools to Modify the LED Routed Pin - Step 6

    Use the pins tools to modify the LED routed pin - step 6
  14. 接下来,添加必要的代码来启用TPM0通道2。要编辑tpm_pwm_twochannel.c代码,可参考以下图示。
  15. Use the Pins Tools to Modify the LED Routed Pin - Step 7

    Use the pins tools to modify the LED routed pin - step 7

    Use the Pins Tools to Modify the LED Routed Pin - Step 8

    Use the pins tools to modify the LED routed pin - step 8
  16. 按照上一节所述构建并下载项目。
  17. 运行应用。此时,应能看到RGB LED发出白光。使用串行监测器来调节亮度。
  18. 终止调试会话。

5. MCUXpresso Developer Experience(MCUXpresso开发人员体验)

请查看以下各个章节,了解我们为灵活的原型设计和开发提供的生态合作体系。在下面的视频中,我们将向您介绍FRDM平台、功能齐全的EVK和兼容的扩展板。另外,我们还将带您浏览Application Code Hub (应用代码中心)页面,让您了解许多通过恩智浦GitHub提供的应用示例。

5.1 FRDM平台、功能齐全的EVK和扩展板

为了加速平台原型制作,您可以选择低成本FRDM平台或功能齐全的评估套件。

FRDM开发板具有标准规格和接头,便于连接MCU的输入/输出端口,并内置了MCU-Link调试器,带有USB-C线。我们的评估套件功能齐全,包括扩展的输入/输出和接口访问,支持通过WiFi和其他MCU-Link功能进行扩展。此外,还有许多兼容的Click板和/或Arduino扩展板。对于受开放CMSIS包支持的器件,示例可能已在ACH上提供。如未提供,许多器件仍可通过I²C、串行外设接口(SPI)和通用异步收发器(UART)等串行接口轻松使用,为此我们在MCUXpresso SDK中提供了带有示例的驱动程序。

5.2 Application Code Hub (应用代码中心)

Application Code Hub (应用代码中心)提供了一个交互式仪表板来快速定位软件,进一步增强了MCUXpresso Developer Experience。立即访问ACH ,开始探索及发现新的交互式Application Code Hub(应用代码中心)的更多细节和优势。

ACH中的软件位于恩智浦GitHub存储库 ,因此可以直接从该位置轻松访问和克隆。

5.3 演示纵览

以下演示引导我们使用基于FRDM平台的系统从ACH导入一个项目,该系统具有电机控制扩展板和低成本LCD。尽管您的评估板可能与该系统有所不同,但以下步骤是通用的,适用于所有支持的平台。