Getting Started with FRDM-MCXA174

上次修改时间: Jan 4, 2026 new 支持 FRDM Development Board for MCX A173 and A174 MCUs

本文档内容

  • 1

    Out of the Box
  • 2

    Get Software
  • 3

    Build and Run
  • 4

    Create
  • 5

    MCUXpresso Developer Experience

1. Out of the Box

Let's take your FRDM board for a test drive! You have the choice of watching the sequence in a short video or following the detailed actions listed below.

1.1 Get Familiar with the Board

The FRDM-MCXA174 board is pre-programmed with a LED blinky demo. This serves as a sanity check to verify that the device is working as expected out of the box.

1.2 Plug In the Board

Connect a type-C USB cable from connector J13 to a host computer or power supply to power up the board and run the demo program. At this point, you should see the RGB LED blinking at a steady rhythm.

2. Get Software

2.1 Install Your Toolchain

NXP offers a complimentary toolchain called MCUXpresso IDE. Please download MCUXpresso v25.6.136 or above.

Need help choosing?

MCUXpresso IDE

Get MCUXpresso IDE

Visual Studio Code

Get MCUXpresso for VS Code

Learn how to install VS Code for your host PC with the following tutorial.

Want to use a different toolchain?

If you need help with choosing, explore the MCUXpresso Suite of Software and Tools.

The MCUXpresso SDK includes support for other tools, such as IAR , KEIL  and command-line GCC .

MCUXPRESSOLOGOS

2.2 Jump Start Your Design with the MCUXpresso SDK

The MCUXpresso SDK is complimentary and includes full source code under a permissive open-source license for all hardware abstraction and peripheral driver software. You may install the MCUXpresso SDK directly form the MCUXpresso SDK website . Click on the button below to open this board's SDK builder.

MCUXPRESSO-SDK-TN

Get MCUXpresso SDK

2.3 MCUXpresso Config Tools

The MCUXpresso Config Tool is an integrated suite of configuration tools that guides users in creating new MCUXpresso SDK projects, and also provides pin and clock tools to generate initialization C code for custom board support. It is fully integrated as a part of MCUXpresso IDE, but also as a separate tool when using a different IDE.

Click the Get MCUXpresso Config Tools button below to get the Config Tools installer.

MCUXpresso Config Tools

Get MCUXpresso Config Tools

2.4 Programming and Provisioning Tools

The MCUXpresso Secure Provisioning (SEC) Tool is a graphical user interface (GUI)-based application provided to simplify the generation and provisioning of bootable executables on NXP microcontroller unit (MCU) devices. We recommend that all users begin with the MCUXpresso Secure Provisioning (SEC) tool for trial run and mass production use. This supports secure programming and device provisioning on NXP's microcontrollers at the production stage.

After downloading the tool, find the user guide under the ‘Help’ tab. Next, follow the instructions for your board in the ‘Processor-specific workflow’ chapter.

SEC

SEC Installation

3. Build and Run

If one or more of the demo applications or driver examples sounds interesting, you're probably wanting to know how you can build and debug yourself. The Getting Started with MCUXpresso SDK guide provides easy, step-by-step instructions on how to configure, build and debug demos for all toolchains supported by the SDK.

3.1 Build and Flash an Application Using MCUXpresso IDE

The following steps will guide you through the hello_world demo application using MCUXpresso IDE for the Cortex-M33 application. The MCUXpresso IDE installation and the SDK for the MCXA-Series can be found at the Get Software section of this Getting Started guide.

Find the Quickstart Panel in the lower left-hand corner

  1. FRDM-MCXA174 SW Quickstart Panel
  2. Build and flash application using MCUXpresso IDE - step 1
  3. Then, click on Import SDK example(s)
  4. Build and flash application using MCUXpresso IDE - step 2
  5. Click on the FRDM MCX-A174 board to select an example that can run on that board, and then click Next
  6. Build and flash application using MCUXpresso IDE - step 2-1
  7. Use the arrow button to expand the demo_apps category, and then click the checkbox next to hello_world to select that project. To use the UART for printing (instead of the default semihosting), select UART as the SDK Debug Console checkbox under the project options. Then, click on Finish button
  8. Build and flash application using MCUXpresso IDE - step 3
  9. Select the project and build it by either clicking on the "Build" icon in the shortcuts provided above or by clicking "Build" in the Quickstart Panel
  10. Build and flash application using MCUXpresso IDE - step 4
  11. The project should build without presenting any errors or warnings in the console
  12. Build and flash application using MCUXpresso IDE - step 5
  13. Connect the board to your computer with the micro-USB to J13 'MCU-LINK' port
  14. Build and flash application using MCUXpresso IDE - step 6
  15. Download the application to your board by either clicking on the "Debug" icon above or clicking "Debug" in the Quickstart Panel
  16. Build and flash application using MCUXpresso IDE - step 7
  17. Select the MCU-Link CMSIS-DAP debug probe
  18. Build and flash application using MCUXpresso IDE - step 9
  19. Open up a serial terminal to be able to see the application's output. Select the “Terminal” window and press the “New Terminal” icon
  20. Build and flash application using MCUXpresso IDE - step 10
  21. Choose "Serial Terminal" and then set the UART settings to 115,200 baud rate, 8-bit data size, no parity and 1 stop bit. Press OK
  22. Build and flash application using MCUXpresso IDE - step 10-1
  23. Run the application by pressing the "Run" icon. See the output printed on the terminal
  24. Build and flash application using MCUXpresso IDE - step 11

3.2 Build and Flash an Application with Alternative Toolchains

MCUXpresso for Visual Studio Code (VS Code) provides an optimized embedded developer experience for code editing and development. Learn how to build and flash an application with VS Code.

Using a different toolchain?

This demo is also available for IAR and Keil.

4. Create

4.1 Clone an Example Project from MCUXpresso IDE

The following steps will guide you through the manipulation of the general-purpose outputs. The example sets up a CTimer to generate a PWM signal and change between two LEDs.

  1. Find the Quickstart Panel in the lower left-hand corner and click on Import SDK example(s)
  2. Build and flash application using MCUXpresso IDE - step 12
  3. Click on the FRDM-MCXA174 board to select that you want to import an example that can run on that board, and then click Next
  4. Clone an Example Project from MCUXpresso IDE -step 1
  5. Use the arrow button to expand the driver_examples category, then expand the CTimer examples, click on the checkbox next to ctimer_match_interrupt_example to select it. To use the UART for printing (instead of the default semihosting), select UART as the SDK Debug Console checkbox under the project options. Then, click on Finish
  6. Clone an Example Project from MCUXpresso IDE -step 2
  7. Click on the frdmmcxa174_ctimer_match_interrupt_example project in the Project Explorer View and build, compile and run the demo as described in the previous section
  8. Clone an Example Project from MCUXpresso IDE -step 3
  9. You should see the GREEN and RED LED changing back and forth
  10. Terminate the debug session

4.2 Clone an Example Project Using MCUXpresso Config Tool for 3rd Party IDE

The following steps will guide you through the manipulation of the general-purpose outputs. The example sets up a CTimer to make RED and GREEN LED changing back and forth.

  1. Open the MCUXpresso Config Tools
  2. In the wizard that comes up, select the "Create a new configuration based on an SDK example or "hello word" project" radio button and click Next
  3. Clone an Example Project from MCUXpresso IDE -step 4
  4. On the next screen, select the location of the MCUXpresso SDK. The SDK package must be unzipped beforehand. Then, select the IDE that is being used. Note that only IDEs that were selected in the online SDK Builder when the SDK was built will be available. Click on "Clone the selected example for a board or kit". Then, select the project to clone. For this example, we want to use the CTimer match interrupt project. You can filter for this by typing "ctimer" in the filter box and then selecting the ctimer_match_interrupt_example example project. You can then also specify where to clone the project and the name. Then, click on Finish
  5. Clone an Example Project from MCUXpresso IDE -step 5
  6. After cloning, go to the directory you selected and open the project for your IDE. Import, compile and run the project as done in previous sections
  7. You should see the RED and GREEN LED changing back and forth
  8. Terminate the debug session

4.3 Use MCUXpresso IDE Pins Tools

Note: Previously, you had to clone an SDK project like in the previous step.

  1. Open the Pins Tool by selecting "Config Tools" on the top-right hand of the file explorer window and then select "Open Pins"
  2. Clone an Example Project Using MCUXpresso Config Tool for 3rd Party IDE - step 1
  3. The Pins Tool should now display the pin configuration for the CTimer project
  4. Clone an Example Project Using MCUXpresso Config Tool for 3rd Party IDE - step 2

4.4 Use the Pins Tools to Modify the LED Routed Pin

  1. We'll use MCUXpresso IDE for the rest of the instructions, but the same steps can be done in MCUXpresso Config Tools for third party IDEs. In the Pins view, deselect "Show dedicated pins" and "Show no routed pins" checkboxes to see only the routed pins. Routed pins have a check in a green box next to the pin name. The functions selected for each routed pin are highlighted in green
  2. Clone an Example Project Using MCUXpresso Config Tool for 3rd Party IDE - step 3
  3. In the current configuration, PIO3_18 and PIO3_19 are routed as the outputs of the CTimer. Let's change the pin configuration and add the BLUE LED
  4. Clone an Example Project Using MCUXpresso Config Tool for 3rd Party IDE - step 4
  5. Modify the CTimer output pin PIO3_18 as GPIO and output Logical 1 to disable RED LED
  6. Use MCUXpresso IDE Pins Tools - step 1
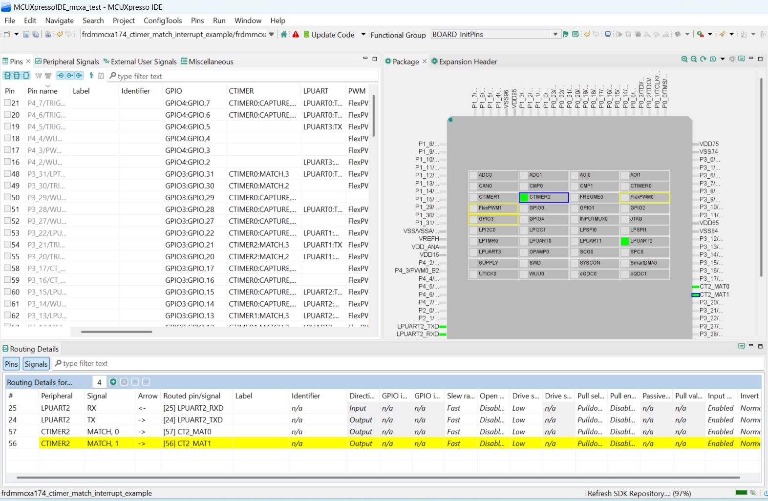
  7. Select "Show no routed pins" to see the other options. To enable the BLUE LED, search for P3_21 and select GPIO3,21 under the GPIO column
  8. Use MCUXpresso IDE Pins Tools - step 2
  9. Next, configure the GPIO pin as an output in the "Routing Details" window
  10. Use MCUXpresso IDE Pins Tools - step 3
  11. Now, it's time to implement these changes into the project by exporting the new updated pin_mux.c and pin_mux.h files that are generated by the Pins Tool. Click on "Update Project" in the menu bar
  12. Use MCUXpresso IDE Pins Tools - step 4
  13. Let's add some additional code to the example. Open the simple_match_interrupt.c file and add the following macros to initialize the BLUE LED and GREEN LED
  14. Use MCUXpresso IDE Pins Tools - step 5
  15. Add the macro to enable the use of the LEDs, instead of the CTIMER output, so that we can visualize the behavior on the board easily
  16. Use MCUXpresso IDE Pins Tools - step 6
  17. Build and download the project as done in the previous section
  18. Run the application. You should now see the GREEN and BLUE LED blinking back and forth
  19. Terminate the debug session

5. MCUXpresso Developer Experience

Check out each of the following sections to learn about the flexible protoyping and development ecosystem. The video below will provide you an introduction to the FRDM platform, the full-featured EVK and the compatible shields for extended capabilities. In addition we will walk you through our Application Code Hub (ACH) portal where we provide numerous application examples through NXP's Github.

5.1 FRDM Platform, Full Feature EVK and Shields

For quick prototyping platforms, we offer both the low-cost FRDM platform and the full-featured EVK.

FRDM development boards come with standard form factor and headers, easy access to MCU I/Os, on-board MCU-Link debugger and a USB-C cable. Our full featured evaluation kits include extended I/O and interface access, extendibility with WiFi and additional MCU-Link features. There are also many compatible Click Boards and/or Arduino shields. For devices supported by an Open Cortex Microcontroller Software Interface Standard (CMSIS) Pack, example projects may be available on ACH. If not, many are still easy to use via serial interfaces like inter-integrated circuit (I²C), serial peripheral interface (SPI), and universal asynchronous receiver/transmitter (UART)—drivers and example code for these are included in the MCUXpresso software development kit (SDK).

5.2 Application Code Hub

The ACH further enhances our MCUXpresso Developer Experience by giving you an interactive dashboard to quickly locate software. Visit the ACH  today to start exploring or discover additional details and benefits of the new interactive Application Code Hub.

Software in the ACH is located in NXP’s GitHub repository  so it can be easily accessed and cloned from that location directly.

5.3 Demo Walkthrough

The following demo walks you through importing a project from ACH using a system based on the FRDM platform including a motor control shield and a low cost LCD. Although your evaluation board may differ from this system, the following steps can be followed for all supported platforms.

Design Resources

Additional References

Support

Connect with other engineers and get expert advice on designing with the FRDM-MCXA174 on one of our community sites.