现在开始试用MIMXRT1040-EVK。下图所示为MIMXRT1040-EVK的图片。
设备有4种启动模式(一种保留供恩智浦使用)。根据内部BOOT_MODE寄存器中存储的二进制值选择启动模式。开关SW4用于选择MIMXRT1040-EVK板上的启动模式。
要从QSPI闪存启动,请确保SW4设置为0010。
Something went wrong! Please try again.
MIMXRT1040-EVK板带有一个预编程的演示,上电后,将启动板上的LED灯周期性闪烁。当此板倾斜时,绿色LED灯根据X轴的倾斜度逐渐发亮。
Something went wrong! Please try again.
MCUXpresso SDK为免费附赠,包含所有硬件抽象和外设驱动软件的完整源代码,根据宽松的开源许可提供。
点击以下链接,下载MIMXRT1040-EVK的预配置SDK版本
您还可以使用在线SDK构建工具,为使用SDK构建工具的MIMXRT1040-EVK创建定制SDK包。
Something went wrong! Please try again.
恩智浦提供名为MCUXpresso IDE的附赠工具链。
没问题!MCUXpresso SDK包括对IAR 、Keil和命令行GCC等其他工具的支持。
Something went wrong! Please try again.
许多示例应用通过MCU UART输出数据,因此您需要确保已安装了板虚拟COM端口的驱动程序。运行驱动程序之前,必须将板插入您的PC。
借助已安装的串行端口驱动程序,运行您喜欢的终端应用,查看MCU UART的串行输出。将终端的波特率配置为115200,数据位配置为8,无奇偶校验位,停止位为1。如需确定MIMXRT1040-EVK虚拟COM端口的端口号,请打开设备管理器并在"端口"组下查找。
不确定如何使用终端应用?试试这些教程:
Tera Term教程、PuTTY教程Something went wrong! Please try again.
MCUXpresso SDK附带一系列示例应用代码。如需查看内容,请浏览SDK安装中的SDK boards文件夹,并选择板MIMXRT1040-EVK ()或MIMXRT1040-EVK ()。
如需了解特定示例代码的详细信息,请参阅示例目录中的readme.txt文件。
Something went wrong! Please try again.
如果您对其中的一个或几个演示应用或驱动程序示例感兴趣,也许想了解如何自己完成构建和调试。MCUXpresso SDK快速入门指南按步骤介绍了如何轻松地为SDK支持的所有工具链配置、构建和调试演示。
采用以下指南,了解如何使用MCUXpresso IDE打开、构建和调试示例应用。
以下步骤将指导您打开hello_world示例。
在左下角找到快速启动面板
然后点击“导入SDK示例……”
点击evkMIMXRT1040板,选择导入可在该板上运行的示例,然后点击“下一步”
使用箭头按钮来展开demo_apps类别,然后点击hello_world旁边的复选框来选择该项目。确保选择UART作为SDK调试控制台。然后点击“完成”
现在点击项目名称来构建项目,然后点击Build图标
您可以在“控制台”选项卡中查看构建的状态
hello_world应用开始运行,标语显示在终端上。如未显示,请检查您的终端设置和连接
想使用其他工具链?
遵循以下步骤运行hello_world示例应用。对于其他示例应用,这些步骤可能会略有不同,因为某些应用的路径可能会有额外的文件夹层级。
如果还未完成,在以下路径中打开所需的演示应用工作区。大多数示例应用演示区文件位于以下路径:
/boards/// /iar 以hello_world演示为例,路径为:
/boards/evkMIMXRT1040/demo_apps/hello_world/iar/hello_world.eww 从下拉列表中选择所需的构建目标。
在这个例子中,选择“hello_world– Debug”目标。

如需下载并运行该应用,请执行以下步骤:
打开PC上的终端应用(如PuTTY或TeraTerm),并连接到调试COM端口。采用以下设置配置终端:

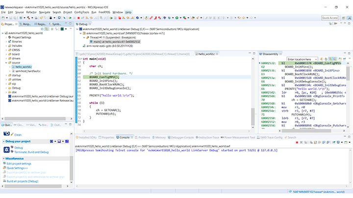
main()函数点击"Go"按钮运行代码,以启动应用。
hello_world应用开始运行,标语显示在终端上。如未显示,请检查您的终端设置和连接。
安装MDK工具后,必须安装Cortex®微控制器软件接口标准(CMSIS)设备包,才能从调试角度来说完全支持该器件。这些设备包包括存储器映射信息、寄存器定义和闪存编程算法。按照这些步骤安装MIMXRT105x CMSIS包。
遵循以下步骤运行hello_world应用。对于其他示例应用,这些步骤可能会略有不同,因为某些应用的路径可能会有额外的文件夹层级。
如果还未完成,在以下路径中打开所需应用的示例应用演示工作区:
此工作区文件名为
/boards/evkMIMXRT1040/demo_apps/hello_world/mdk/hello_world.uvmpw 要构建演示项目,请选择"Rebuild"按钮,用红色突出显示。
构建将完成,并且不会报错。
如需下载并运行该应用,请执行以下步骤:
通过USB线将开发平台连接到PC
打开PC上的终端应用(如PuTTY或TeraTerm),并连接到调试串行端口。采用以下设置配置终端:
board.h文件中的BOARD_DEBUG_UART_BAUDRATE变量)应用构建完成后,点击"Download"(下载)按钮,将应用下载到目标。
如需调试应用,请点击"Start/Stop Debug Session"(开始/停止调试会话)按钮,用红色突出显示。
点击"Run"(运行)按钮运行代码,以启用应用。
hello_world应用开始运行,标语显示在终端上。如未显示,请检查您的终端设置和连接。
本节包含采用Kinetis SDK支持的Arm GCC工具链构建并运行KSDK演示应用所需的必要组件的安装步骤。Arm GCC工具有许多使用方式,但此例主要演示其在Windows环境中的使用。虽然这里未讨论,但GCC工具还可与Linux操作系统和Mac OSX配套使用。
从GNU Arm Embedded Toolchain下载并运行安装程序。这是我们实际使用工具链(例如,编译器、链接器等)。GCC工具链应当对应最新的支持版本,参见Kinetis SDK版本说明。
Minimalist GNU for Windows(MinGW)开发工具提供了一套独立于第三方C-Runtime DLL(如Cygwin)的工具。KSDK所用的构建环境无需使用MinGW Build工具,但充分利用了MinGW和MSYS的基础安装。MSYS为与Unix类似的接口和工具提供基本的Shell。
注:此安装路径不包含任何空格。
mingw32-base"和"msys-base"。

添加相应项目到Windows操作系统的Path环境变量。在"Environment Variables..."部分的Control Panel → System and Security → System → Advanced System Settings下可找到它。路径为:
\bin 假设默认安装路径为C:\MinGW,此例如下所示。如果路径设置不正确,工具链将无法正常运行。
注:如果您的PATH变量中包含“C:\MinGW\msys\x.x\bin”(根据KSDK 1.0.0要求),应删除该路径以确保新的GCC构建系统正常工作。
创建新的系统环境变量并命名为ARMGCC_DIR。此变量的值应当指向Arm GCC嵌入式工具链安装路径,此例中的安装路径为:
C:\Program Files (x86)\GNU Tools Arm Embedded\4.9 2015q3 参考GNU Arm GCC嵌入式工具的安装文件夹,获得确切的安装路径名。
从以下位置下载CMake 3.0.x:CMake
安装CMake,确保安装时选择"Add CMake to system PATH"选项。由用户选择是为所有用户还是只为当前用户将其安装到PATH。在这个示例中,假设为所有用户安装了此应用。
要构建示例应用,请按照这些步骤操作。
将目录更改为示例应用项目目录,它有如下路径:
/boards/// /armgcc 对于本指南,确切的路径为:
/boards/evkMIMXRT1040/demo_apps/hello_world/armgcc
在命令行输入"build_flexspi_nor_debug.bat",或双击Windows操作系统Explorer中的"build_flexspi_nor_debug.bat"文件,执行构建。输出显示如图:
本节将介绍使用J-Link GDB Server应用运行演示应用的步骤。要执行本练习,请先完成以下两步:
配置并连接J-Link接口之后,按照以下步骤下载并运行演示应用:
board.h文件中的BOARD_DEBUG_UART_BAUDRATE变量)打开J-Link GDB Server应用。访问SEGGER安装文件夹,例如:C:\Program Files (x86)\SEGGER\JLink_V616f。打开命令行窗口,对于Debug and Release目标,使用命令"JLinkGDBServer.exe"。
注:对于sdram_debug和sdram_release目标,使用"JLinkGDBServer.exescriptfile"。


更改为包含示例应用输出的目录。根据所选的构建目标,使用以下任一路径可以找到此输出
/boards/// /armgcc/debug /boards/// /armgcc/release 在这个示例中,路径为:
/boards/evkMIMXRT1040/demo_apps/hello_world/armgcc/debug arm-none-eabi-gdb.exe .elf ”。对于本示例,命令为“arm-none-eabi-gdb.exe hello_world.elf”。
运行以下命令:
"target remote localhost:2331"
"monitor reset"
"monitor halt"
"load"
hello_world应用开始运行,标语显示在终端上。如未显示,请检查您的终端设置和连接。
Something went wrong! Please try again.
进一步了解i.MX RT系列支持的不同启动源,包括芯片内执行功能(XIP)。
i.MX RT安全启动实验室指南——了解如何使用i.MX系列的安全启动功能,包括如何生成密钥对和证书,如何使用leftosb工具编程熔丝以及签署固件。
实现当今的安全需求:使用跨界处理器实现端到端安全——了解物联网终端和边缘节点应满足的共同安全目标,以及在终端设备中实现信任根所需的步骤、工具和程序。
一站式安全启动工具:发布NXP-MCUBootUtility v1.0.0——NXP-MCUBootUtility v1.0.0是专门为恩智浦MCU安全启动设计的GUI工具。它包含了恩智浦官方安全使能工具集的所有功能,并支持完整的图形用户界面操作。
如何启用从QSPI闪存启动——本文介绍了如何使用Open SDA或MfgTool逐步使用Flashloader将可启动镜像编程到外部存储设备中。
如何为FLEXSPI NOR闪存启用调试—— 本应用笔记介绍了如何编程、调试和配置新的FLEXSPI NOR闪存
使用Adesto EcoXip存储器开发代码——了解如何使用Adesto EcoXip闪存设备配置恩智浦i.MX RT1050 EVKB板的硬件和软件要求。
使用i.MX RT让电机旋转起来——本演示内容涵盖了让BLDC、PMSM或ACIM电机旋转起来的MCU要求、电机控制基础知识和框架,以及如何在i.MX RT上实现电机控制。
MIMXRT10xx EVK上的PMSM磁场定向控制的应用笔记——描述了用于三相永磁同步电机(PMSM)的有传感器以及无传感器速度和位置电机控制软件的实现。
MIMXRT10xx EVK上的PMSM磁场定向控制用户指南——逐步指导如何在常见的IDE中打开、编译、调试和运行永磁同步电机(PMSM)项目,如IAR Embedded Workbench®、MCUXpresso和Vision®Keil®IDE等。它还描述了如何将恩智浦Freedom PMSM功率模块和i.MX RT10xx评估套件转换为完整的电机控制参考设计,以及如何初始化FreeMASTER GUI工具来控制电机控制应用。
具有i.MX RT的eIQ®迁移学习实验室——学习如何在模型上执行迁移学习,以及如何在i.MX RT1040平台上运行它们。
面向i.MX RT的eIQ Glow Lab——通过运行手写数字识别模型示例,学习如何使用Glow神经网络编译器工具。下面还提供了涵盖该实验室的分步视频
Glow神经网络编译器快速入门:
使用恩智浦MCU和Embedded Wizard在实时工业HMI系统中实现图形功能——恩智浦已携手TARA Systems,提供Embedded Wizard软件技术来实现此功能。i.MX RT1040的MCUXpresso SDK中提供了完全集成的Embedded Wizard示例项目。
Embedded Wizard和MCUXpresso快速入门——了解如何下载包含Embedded Wizard的SDK,以及如何在设备上启动并运行示例项目。
使用i.MX RT10xx MCU和Crank Storyboard板在实时工业HMI系统中实现图形功能——恩智浦已携手Crank Software,提供Storyboard软件技术来实现此功能。i.MX RT1040的MCUXpresso SDK中提供了完全集成的Storyboard示例项目。
Tera Term是一款备受欢迎的开源终端仿真应用。此程序可用来显示从恩智浦开发平台虚拟串行端口发送的信息。
PuTTY是一款备受欢迎的终端仿真应用。此程序可用来显示从恩智浦开发平台虚拟串行端口发送的信息。
通过设计技巧、培训文档和恩智浦技术论坛了解关于RT1040的更多信息。如果需要其他帮助,请联系恩智浦支持。
在恩智浦的技术论坛网站上,可与其他工程师交流,获取专家建议,了解如何使用i.MX RT跨界MCU进行产品设计。