1
连接2
获取软件3
构建、运行4
配置软件让我们开始试用LPCXpresso860-MAX。您可以选择观看短片中的操作顺序或遵循下列详细操作步骤。

Something went wrong! Please try again.
将USB线缆插入到下图中所示的唯一的USB接头(J4)。
Something went wrong! Please try again.
LPCXpresso860-MAX随附有一个“LED闪烁”演示,如下所述,以及演习Cortex-M0+的演示,下节将介绍它。
当该板通电后,LED D2灯应闪烁。
Something went wrong! Please try again.
MCUXpresso软件开发套件(SDK)为免费附赠,包含所有硬件抽象和外设驱动软件的完整源代码,根据宽松的开源许可提供。
点击下面的链接下载LPCXpresso860-MAX的最新SDK版本,确保选择了主机操作系统、工具链和所需的组件。
您还可以使用在线SDK构建工具,来创建LPCXpresso860-MAX的定制SDK数据包。
Something went wrong! Please try again.
MCUXpresso IDE是恩智浦的开发平台生态合作体系。它是一个端到端解决方案,从初始评估到最终生产的嵌入式应用开发环节为工程师提供支持。
想使用不同的工具链?需要帮助选择工具链?
MCUXpresso SDK中包含了对IAR、Keil和命令行GCC等其他工具的支持。
Something went wrong! Please try again.
MCUXpresso配置工具是一套集成的配置工具,可指导用户创建新的MCUXpresso SDK项目,还可提供引脚和时钟工具,以生成面向定制板支持的初始化C代码。它完全集成到MCUXpresso中,您还可下载单独的工具。
要了解在使用导入的MCUXpresso SDK示例项目或在IDE中创建新项目时工具之间的基本交互,请观看这个由三部分组成的视频系列。
使用MCUXpresso IDE和MCUXpresso配置工具开发基础应用
Something went wrong! Please try again.
使用主板之前,建议您下载板上LPC11U35硬件调试器的固件更新。点击此处下载固件和驱动程序包
如果使用Windows 7或8,请运行此程序包中所含的设备驱动程序安装可执行文件。
按下RESET按钮(SW3),然后插入此板:
您将看到计算机文件管理器中出现一个名为CRPDISABLED的设备。转到此驱动器,并从该驱动器中删除“firmware.bin”文件。将firmware.bin文件从刚下载的固件和驱动程序包中拖放到CRPDISABLED驱动器上。释放RESET按钮(SW3),断开并重新连接USB线缆,然后等待几秒钟才能安装新设备驱动程序。
您将注意到,一旦为板供电,板左上方的蓝色用户LED灯将闪烁。这是LPC865器件上预编程的基本程序,显示它正在运行。
Something went wrong! Please try again.
许多MCUXpresso SDK示例应用通过MCU UART输出数据。安装您首选的终端软件,将其波特率配置为9600,数据位配置为8,无奇偶校验且停止位为1。如需确定LPCXpresso860-MAX的虚拟COM端口的端口号,请打开设备管理器并在“端口”分组下查找。
不确定如何使用终端应用?尝试以下任一教程: MCUXpresso终端教程、Tera Term教程和PuTTY教程。
Something went wrong! Please try again.
MCUXpresso SDK附带一系列示例应用代码。如需查看内容,请浏览SDK安装中的SDK板文件夹,并选择LPCXpresso860-MAX。
/boards/lpcxpresso860max 如需了解特定示例代码的详细信息,请参阅示例目录中的readme.txt文件。
Something went wrong! Please try again.
如果您对其中的一个或几个演示应用或驱动程序示例感兴趣,也许想了解如何自己完成构建和调试。MCUXpresso SDK快速入门指南按步骤介绍了如何轻松地为SDK支持的所有工具链配置、构建和调试演示。
采用以下指南,了解如何使用MCUXpresso IDE打开、构建和调试示例应用。




以下步骤将指导您打开hello_world示例。












想使用其他工具链?此演示也适用于IAR和KEIL。
遵循以下步骤运行hello_world应用。对于其他示例应用,这些步骤可能会略有不同,因为某些应用的路径可能会有额外的文件夹层级。
如果还未完成,打开所需示例应用工作区:大多数示例应用演示工作区文件位于以下路径:
/boards////iar 以hello_world演示为例,路径为:
/boards/lpcxpresso860max/demo_apps/hello_world/iar 


如出现构建错误,请确保选择了正确的板,右击project >> Options >> General Options >> Target >> Device,选择NXP LPC865M201,IAR Embedded Workbench for Arm version 9.30.1及以上版本支持本板。
LPCXpresso860-MAX EVK板出厂时预装了CMSIS-DAP调试接口。
J4的USB线将开发平台连接到PC。





.\picture\keil_packinstallcheck.png)遵循以下步骤运行hello_world应用。对于其他示例应用,这些步骤可能会略有不同,因为某些应用的路径可能会有额外的文件夹层级。
如果还未完成,在以下路径中打开所需的演示应用工作区:
/boards////mdk 此工作区文件名为


LPCXpresso860-MAX EVK板出厂时预装了CMSIS-DAP调试接口
J4的USB线将开发平台连接到PC。





Something went wrong! Please try again.
现在连接板,调试您的项目...
P4与2-3号跳线短接。更多详细信息可在SDK文件夹中的SDK入门文档中找到。
/docs/Getting Started with MCUXpresso SDK.pdf Something went wrong! Please try again.
SDK中提供了几个示例、演示和驱动程序,帮助您快速入门。下面列出了一些常见示例:
Something went wrong! Please try again.
选项A:使用MCUXpresso IDE来克隆示例项目。
以下步骤将引导您打开FlexTimer PWM占空比变化的例子。该示例设置了PWM信号并定期更新信号占空比。



ftm_simple_pwm旁的复选框选择它。要使用UART进行打印(而不是默认的半主机),请在项目选项下选择UART作为“SDK调试控制台”复选框。然后点击Finish(完成)。
lpcxpresso860max_ftm_simple_pwm”项目,并构建、编译和运行上述演示
您可以使用示波器通过J1_7端口可以看到占空比的变化
注:在“使用引脚工具”教程中,您将学习如何将FlexTimer输出引脚更改为板的另一个接头(J5_5)。
选项B:使用MCUXpresso配置工具来克隆用于第三方IDE的现有MCUXpresso SDK示例。
以下步骤将引导您打开FlexTimer PWM占空比变化的例子(ftmsimplepwm)。该示例设置了PWM信号并定期更新信号占空比。


您可以使用示波器通过J1_7端口查看占空比的变化
注:在“使用引脚工具”教程中,您将学习如何将FlexTimer输出引脚更改为板的另一个接头(J5_5)。
Something went wrong! Please try again.
首先,我们使用属于MCUXpresso配置工具的引脚工具来显示如何在项目中添加一个新的GPIO引脚来使LED闪烁。
注:过去,您必须像上一步一样克隆SDK项目。
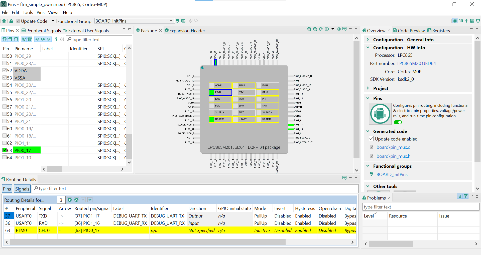
右击“lpcxpresso860max_ftm_simple_pwm”项目,并选择“MCUXpresso配置工具” ,然后点击“打开引脚” 。
引脚工具现在应该显示PWM项目的引脚配置。




PIO0_17连线为FTM0 Channel0。禁用PIO0_17,并更改PIO1_1的多路复用器设置,使用其FlexTimer功能来输出PWM波形。FTM0:CH,0”字段,可禁用作为FlexTimer的PIO0_17。然后,该引脚将被禁用(引脚将不再具有勾选框),并从列表中消失。
PIO1_1为FTM0 Chanel 0。首先,选择“显示未连线的引脚”,以便重新显示所有引脚。然后,在引脚视图中搜索PIO1_1。最后,点击FTM列下的框“FTM0:CH,0”。该框将以绿色突出显示,并在引脚旁边显示勾选。
pinmux.c和pinmux.h文件,将这些更改实施到项目中。点击菜单栏中的“更新项目”。

pinmux.c文件,您会发现FTM0:CH,0设置为"kSWMFTM_Selection1"。
J5_5端口查看占空比的变化。
Something went wrong! Please try again.
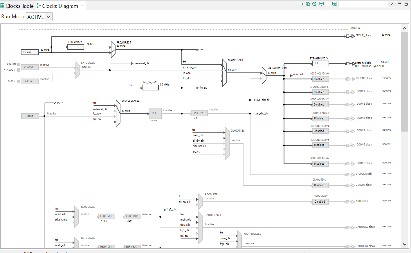
然后,使用属于MCUXpresso配置工具的时钟工具来更改时钟设置并更改LED闪烁的速率。
注:过去,您必须像上一步一样克隆SDK项目。
lpcxpresso860maxftmsimple_pwm”项目,并选择“MCUXpresso配置工具” ,可打开时钟工具,然后点击“打开时钟”。 





BOARD_BootClockFROH60M”的函数组中。

clockmux.c和clockmux.h文件,将这些更改实施到项目中。点击菜单栏中的“更新项目”
弹出的屏幕将显示正在更改的文件,您可以点击“diff”查看当前文件与时钟工具生成的新文件之间的差异。点击“确定”将新文件覆盖到项目中
注:引脚文件也可能被标记为正在更新,因为标题已被更改。
Something went wrong! Please try again.
应用修改完成后,您会看到LPCXpresso860-MAX的LED绿灯(D2)闪烁。
Something went wrong! Please try again.
最新版本的MCUXpresso IDE带有终端仿真应用。此工具可用来显示从恩智浦开发平台的虚拟串行端口发送的信息。
确认连接已打开。如果已连接,MCUXpresso IDE将在终端视图中显示如下图所示。
一切就绪
Tera Term是一款备受欢迎的开源终端仿真应用。此程序可用来显示从恩智浦开发平台虚拟串行端口发送的信息。
PuTTY是一款备受欢迎的终端仿真应用。此程序可用来显示从恩智浦开发平台虚拟串行端口发送的信息。