i.MX RT1180评估套件快速入门

上次修改时间: May 29, 2024支持 i.MX RT1180评估套件

本文档内容

  • 1

    连接
  • 2

    获取软件
  • 3

    构建、运行
  • 4

    创建
  • 5

    MCUXpresso Developer Experience(MCUXpresso开发人员体验)

1. 连接

现在开始试用MIMXRT1180-EVK评估板!您可以选择观看短片中的操作顺序或遵循下列详细操作步骤。

1.1 熟悉板

MIMXRT1180-EVK板预编程了一个带LED闪烁的演示程序。这是一个简单的测试,用来检验设备是否能按照预期正常工作。

GS-MIMXRT1180-EVK-IMG1

GS-MIMXRT1180-EVK-IMG1

GS-MIMXRT1180-EVK-IMG2

GS-MIMXRT1180-EVK-IMG2

1.2 连接板

将电源适配器线插入MIMXRT1180-EVK板的5V DC IN头(J2),然后打开5V DC IN (SW1)给板上电并运行演示程序。这时,您应该看到RGB LED指示灯以稳定的节奏闪烁。

GS-MIMXRT1180-EVK-IMG3

GS-MIMXRT1180-EVK-IMG3

2. 获取软件

2.1 安装工具链

恩智浦提供名为MCUXpresso IDE的免费工具链。请下载MCUXpresso v11.8.1及以上版本。

MCUXpresso IDE

获取MCUXpresso IDE

Visual Studio Code

获取MCUXpresso for VS Code

了解如何为您的主机安装VS Code,参考以下教程

想使用不同的工具链?

如果需要帮助选择,请浏览MCUXpresso软件和工具套件。

MCUXpresso SDK包括对IAR 、KEIL 和命令行GCC 等其他工具的支持。

MCUXPRESSOLOGOS

2.2 采用MCUXpresso SDK,快速开始设计

MCUXpresso SDK完全免费,包含所有硬件抽象和外设驱动软件的完整源代码,根据宽松的开源许可提供。您可以直接从MCUXpresso SDK网站mccuxpresso.nxp.com安装MCUXpresso SDK。点击下面的按钮,打开该板的SDK builder。MCUXPRESSO-SDK-TN

获取MCUXpresso SDK

2.3 MCUXpresso配置工具

MCUXpresso配置工具是一套集成的配置工具,既可指导用户创建新的MCUXpresso SDK项目,还可提供引脚和时钟工具,以生成适用于定制板的初始化C代码。如果使用不同的IDE,它既可作为MCUXpresso IDE的一部分完全集成,也可作为独立的工具。

点击下面的“Get MCUXpresso Config Tools”,获取配置工具安装程序。

MCUXpresso Config Tools 获取MCUXPresso配置工具

2.4 编程和配置工具

恩智浦提供MCUXpresso安全配置(SEC),用于试运行和大规模生产。它支持在量产阶段对恩智浦微控制器进行安全编程和设备配置。MCUXpresso安全配置(SEC)工具是一款基于GUI的应用,用于简化在恩智浦MCU上生成和配置可启动的可执行文件。安全配置SDK(SPSDK)是一个开源开发套件,其源代码发布在Github和PyPI上。这个命令行工具在与自定义或合作伙伴的编程工具对接时很有用。

SEC

SEC安装

3. 构建、运行

如果您对其中的一个或几个演示应用或驱动程序示例感兴趣,也许想了解如何自己完成构建和调试。MCUXpresso SDK快速入门指南按步骤介绍了如何轻松地为SDK支持的所有工具链配置、构建和调试演示。

3.1 使用MCUXpresso IDE构建和烧写应用

以下步骤将指导您使用Cortex-M33应用的MCUXpresso IDE来运行hello_world演示应用。MCUXpresso IDE安装和i.MX RT1180系列的SDK可以在本快速入门指南的“获取软件”部分找到。MCUX IDE支持CMSIS-DAP和J-Link调试接口。使用CMSIS-DAP调试接口时,SW5[1..4]应设置为0100。使用J-Link调试接口时,SW5[1..4]应设置为0001。

  1. 在左下角找到快速启动面板
  2. GS-MIMXRT1180-EVK-IMG4
  3. 然后点击“导入SDK示例”。
  4. GS-MIMXRT1180-EVK-IMG5
  5. 点击evkmimxrt1180板,选择可在该板上运行的示例,然后点击“下一步”。
  6. GS-MIMXRT1180-EVK-IMG6
  7. 使用箭头按钮来展开demo_apps类别,然后点击hello_world旁边的复选框来选择该项目。要使用UART进行打印(而不是默认的半主机),请在项目选项下选择“UART作为SDK调试控制台”复选框。然后点击“完成”。
  8. GS-MIMXRT1180-EVK-IMG7

    GS-MIMXRT1180-EVK-IMG7
  9. 选择要构建的项目,然后点击上方快捷方式中的“build icon(构建图标)”,或者在快速入门面板中点击“Build(构建)”。
  10. GS-MIMXRT1180-EVK-IMG8

    GS-MIMXRT1180-EVK-IMG8
  11. 项目应该能够在控制台中构建完成,不会出现错误或警告。
  12. GS-MIMXRT1180-EVK-IMG9
  13. 使用与J53的‘MCU-LINK’端口连接的Micro USB将板连接到计算机。
  14. GS-MIMXRT1180-EVK-IMG10

    GS-MIMXRT1180-EVK-IMG10
  15. 点击上方的“debug(调试)”图标,或者在快速入门面板中点击“Debug(调试)”,将应用下载到板上。
  16. GS-MIMXRT1180-EVK-IMG12
  17. 选择MCU-Link CMSIS-DAP硬件调试器
  18. GS-MIMXRT1180-EVK-IMG12
  19. 打开一个串行终端,以便查看应用的输出。选择“Terminal(终端)”窗口,然后点击“new terminal(新建终端)”图标。
  20. GS-MIMXRT1180-EVK-IMG13
  21. 选择“Serial Terminal(串行终端)”,然后对UART进行设置:波特率为115200,数据位为8,无奇偶校验位,停止位为1。按“确定”。
  22. GS-MIMXRT1180-EVK-IMG14
  23. 点击“run(运行)”图标,运行应用。 在终端上查看输出结果。
  24. GS-MIMXRT1180-EVK-IMG15

3.2 使用其他工具链构建和烧写应用

MCUXpresso for Visual Studio Code(VS Code)为嵌入式开发人员优化了代码编辑和开发体验。了解如何使用VS Code构建和烧写应用。

想使用其他工具链?

此演示也适用于IAR和KEIL。

4. 创建

4.1 从MCUXpresso IDE克隆示例项目

请参阅第3.1节“导入SDK示例”,该示例将被克隆为MCUXpresso IDE中的独立项目,代码的任何更改都不会影响原始示例文件。

GS-MIMXRT1180-EVK-IMG16

4.2 使用MCUXpresso配置工具为第三方IDE克隆示例项目

遵循以下步骤完成通用输出的操作。该示例设置systick中断以实现定时延迟并点亮LED。

  1. 打开MCUXpresso配置工具
  2. 在出现的向导中,选择“基于SDK示例或hello world项目创建新配置”单选按钮,然后点击“下一步”
  3. GS-MIMXRT1180-EVK-IMG17

    GS-MIMXRT1180-EVK-IMG17
  4. 在下一个界面,选择MCUXpresso SDK的位置。SDK包必须事先解压。然后选择正在使用的IDE。请注意,只有在构建SDK时,在线SDK构建工具中所选的IDE才可用,点击“克隆”选择示例。选择要克隆的项目。对于这个例子,我们要使用GPIO LED输出项目。您可以在筛选框中输入“LED”,然后选择“rled_blinky_demo_cm33”示例项目来进行筛选。然后,您还可以指定克隆项目的位置和名称。然后点击“完成”。
  5. GS-MIMXRT1180-EVK-IMG18

    GS-MIMXRT1180-EVK-IMG18
  6. 克隆后,进入您选择的目录,并打开IDE的项目。导入、编译和运行项目,如前几节所述
  7. 您将看到LED绿灯在闪烁。
  8. 终止调试会话

4.3 使用MCUXpresso IDE引脚工具

  1. 选择“文件资源管理器”窗口右上角的“ConfigTools”(配置工具),然后选择“Open Pins”(打开引脚)来打开引脚工具。
  2. GS-MIMXRT1180-EVK-IMG19
  3. 引脚工具现在应该显示LED blinky项目的引脚配置
  4. GS-MIMXRT1180-EVK-IMG20

    GS-MIMXRT1180-EVK-IMG20

4.4 使用引脚工具修改LED布线的引脚

  1. 我们将在指南的其余部分使用MCUXpresso IDE,但在其他第三方IDE的MCUXpresso配置工具中可以完成相同的步骤。在引脚视图中,取消选中“显示专用引脚”和“显示未路由的引脚”复选框,仅查看已路由的引脚。已路由的引脚在引脚名称旁留有一个绿色勾选框。为每个已路由的引脚所选的功能以绿色突出显示。
  2. GS-MIMXRT1180-EVK-IMG21
  3. 在当前配置中,GPIO_AD_27被路由为绿色LED的输出。我们添加引脚配置,以启用红色LED。
  4. 选择“显示未路由的引脚”以查看其他选项。要启用红色LED,搜索GPIO_AD_26,并将其设置为"RGPIO4:gpio_io,26"
  5. GS-MIMXRT1180-EVK-IMG22

    GS-MIMXRT1180-EVK-IMG22
  6. 接下来,在“路由详情”窗口中将GPIO引脚配置为输出。
  7. GS-MIMXRT1180-EVK-IMG23

    GS-MIMXRT1180-EVK-IMG23
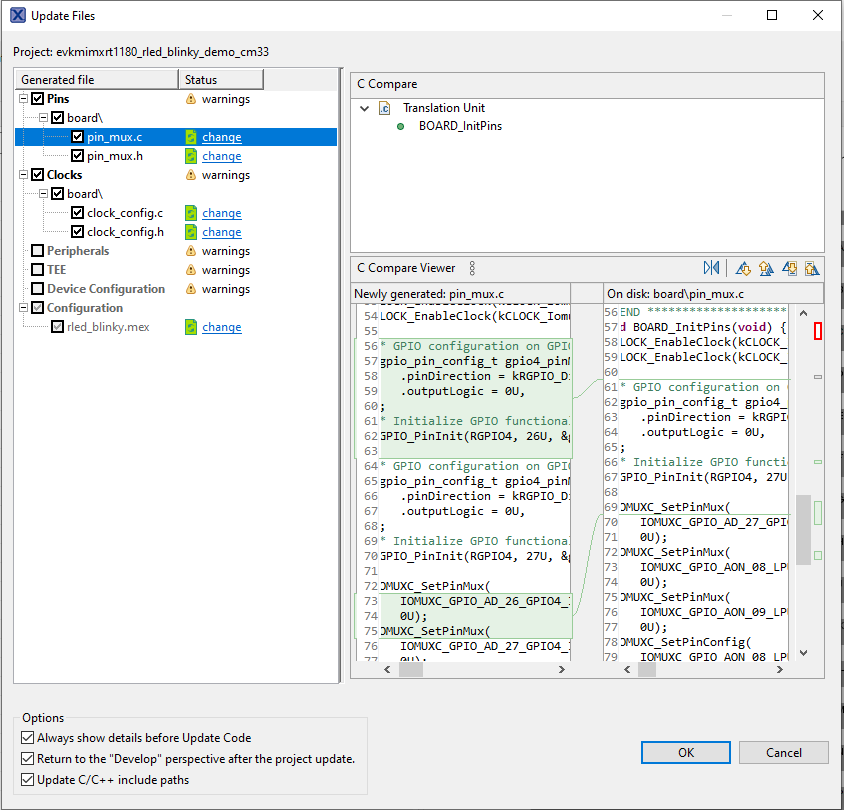
  8. 现在是时候导出由引脚工具生成的最新pin_mux.c和pin_mux.h文件,将这些更改实施到项目中。点击菜单栏中的“更新项目”
  9. GS-MIMXRT1180-EVK-IMG24
  10. 弹出的界面将显示正在更改的文件,您可以点击“change”查看当前文件与引脚工具生成的新文件之间的差异。点击“确定”将新文件覆盖到项目中。
  11. GS-MIMXRT1180-EVK-IMG25

    GS-MIMXRT1180-EVK-IMG25
  12. 我们在示例中添加一些额外的代码。打开led_blinky.c文件,并为红色LED添加新的宏。
  13. GS-MIMXRT1180-EVK-IMG26
  14. 在main函数中,再添加一个RGPIO_TogglePinsOutput调用红色LED。
  15. GS-MIMXRT1180-EVK-IMG27

    GS-MIMXRT1180-EVK-IMG27
  16. 按照上一节所述构建并下载项目
  17. 运行应用。您现在将看到LED绿灯和红灯在闪烁。
  18. 终止调试会话

5. MCUXpresso Developer Experience(MCUXpresso开发人员体验)

请查看以下各个章节,了解我们为灵活的原型设计和开发提供的生态合作体系。在下面的视频中,我们将向您介绍MIMXRT1180-EVK平台。

5.1 MIMXRT1180-EVK平台

对于快速原型制作平台,我们提供了MIMXRT1180-EVK。

MIMXRT1180-EVK开发板具有标准规格和接口,便于连接MCU的输入/输出端口,并内置了MCU-Link调试器,带有USB-C线缆。我们的评估套件功能齐全,包括扩展的输入/输出和接口访问,支持WiFi和更多MCU-Link功能。此外,还有很多兼容的Click板和/或Arduino扩展板可以使用。对于那些支持Open CMSIS Pack的平台,在ACH上可以找到一些示例,但如果没有,许多都可以通过I2C、SPI和UART等串行接口来使用,我们在MCUXpresso SDK中提供了相应的驱动程序和示例。

启动选项

文档和视频 应用笔记软件(如适用) 说明
SPSDK和安全启动
如何在RT1180上使用跟踪模块

工具和参考

MCUXpresso安全配置工具这是一款基于GUI的应用,用于简化在恩智浦器件上生成和配置可启动的可执行文件。

启动论坛资源 在我们的技术论坛上寻找启动问题的答案或提交新问题。

外部存储器

文档和视频 应用笔记软件(如适用) 说明
如何使用FlexSPI从机

MCUXpresso SDK示例

SDK中提供了几个示例、演示和驱动程序,帮助您快速入门。下面列出了一些常见的外部存储器示例。

FlexSPI Nor Flash轮询示例

\boards\evkmimxrt1180\driver_examples\flexspi\nor\polling_transfer 

\boards\evkmimxrt1180\driver examples\flexspi\nor\edma_transfer 

\boards\evkmimxrt1180\driver_examples\flexspi\octal\polling_transfer 

\boards\evkmimxrt1180\driver examples\flexspi\octal\edma_transfer 

\boards\evkmimxrt1180\driver_examples\semc\sdram